초광대역

Android 13부터 Android에는 초광대역(UWB) 무선 기술을 위한 기본 프레임워크 구현이 포함됩니다. 이는 지원되는 기기 간에 매우 안전하고 정확하게 범위를 설정할 수 있는 기술입니다. 플랫폼 AOSP UWB 스택은 기기 제조업체를 위한 선택적 모듈로 제공됩니다. 이 모듈에 관한 자세한 내용은 모듈: UWB를 참고하세요.

아키텍처

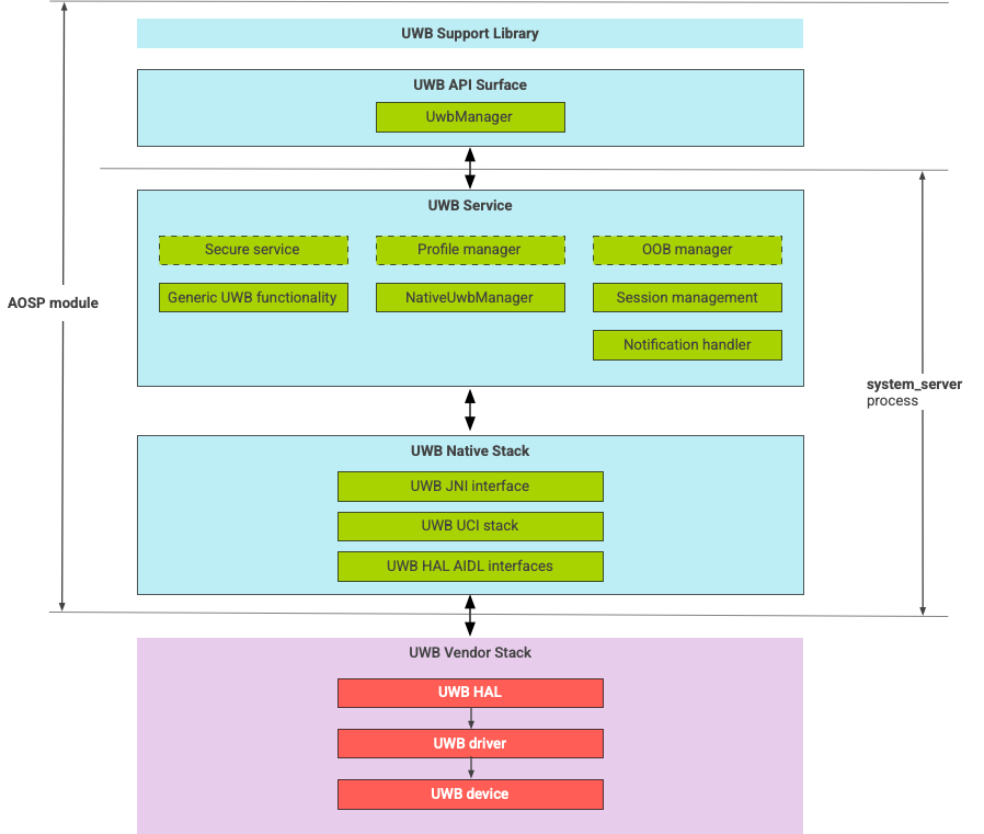
UWB 스택은 그림 1에서와 같이 UWB 메인라인 모듈과 UWB 칩 공급업체가 제공한 HAL 구현으로 구성됩니다.

UWB 스택 아키텍처

그림 1. UWB 스택 아키텍처

AOSP 스택

선택적 모듈인 com.google.android.uwb로 패키징된 AOSP UWB 스택에는 다음 구성요소가 포함되어 있습니다.

  • UWB 플랫폼 API 노출 영역
    • 코드 위치: packages/modules/Uwb/framework
  • 지원 라이브러리
    • 코드 위치: packages/modules/Uwb/service/support_lib
  • FiRa에 의해 정의된 UwbService 레이어 및 공통 서비스 관리 레이어(CSML) 정의 구성요소
    • 코드 위치: packages/modules/Uwb/service
  • Rust 네이티브 UCI 레이어
    • 코드 위치: external/uwb
  • FiRa에 의해 정의된 UWB 명령어 인터페이스(UCI) 사양을 기반으로 한 UWB HAL 인터페이스
    • 코드 위치: hardware/interfaces/uwb

공급업체 구성요소

공급업체 스택에는 UWB HAL 공급업체 구현, UWB 드라이버 및 UWB 기기가 포함되어 있습니다.

UWB용 API 노출 영역

UWB 스택에는 시스템 앱과 서드 파티 앱을 위한 API 노출 영역이 포함되어 있습니다.

시스템 앱

기기 제조업체는 android.uwb.UwbManager 시스템 API 노출 영역을 사용하여 시스템 앱의 하위 수준 액세스를 허용합니다. 이 API 노출 영역을 사용하려면 시스템 앱은 지원 라이브러리(packages/modules/Uwb/service/support_lib)를 사용해야 합니다.

서드 파티 앱

서드 파티 앱은 Jetpack UWB 공개 API 노출 영역 androidx.core.uwb를 사용합니다. 자세한 내용은 초광대역 통신을 참고하세요.

인증

UWB 구현을 인증하려면 기기가 /cts/tests/uwb에 있는 CTS 테스트를 통과해야 합니다.