UWB : 초광대역

Android 13에 도입된 초광대역(UWB) 모듈은 FiRa 사양을 기반으로 한 HAL 인터페이스 위에 UWB 스택을 포함합니다.

UWB 모듈은 기기 제조업체에 다음과 같은 이점을 제공합니다.

  • UWB 지원 기기에 사용할 수 있는 완전한 Android 네이티브 UWB 스택
  • Android 생태계 전반의 UWB 품질 및 상호 운용성 개선
  • 새로운 FiRa 사용 사례 및 사양 업데이트를 위한 더 빠르고 유연한 지원

세부정보

다음은 UWB 모듈의 세부정보입니다.

  • Android 13의 AOSP에는 FiRa에 의해 정의된 UCI 사양을 HAL 인터페이스로 사용하는 전체 UWB 스택이 포함되어 있습니다.
  • 시스템 앱에서 맞춤 프로필을 프로비저닝하도록 허용합니다.
  • 시스템 앱이 범위 설정 세션에서 맞춤 프로필을 사용하도록 허용하는 시스템 API 노출 영역이 포함되어 있습니다.
  • 기기 제조업체가 스택 동작을 맞춤설정하는 데 사용할 수 있는 RRO를 노출하는 인프라가 포함되어 있습니다.

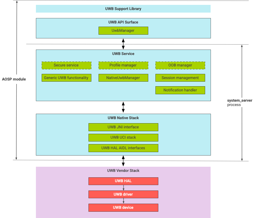
UWB 스택 아키텍처

UWB 스택은 UWB 메인라인 모듈과 UWB 칩 공급업체가 제공한 HAL 구현으로 구성됩니다.

UWB 스택 아키텍처 다이어그램

그림 1. UWB 스택 아키텍처

모듈 경계

모듈 코드는 다음 위치에 있습니다.

  • UWB 메인라인 Apex: com.android.uwb

    • UWB API 노출 영역(자바)

      • 코드 위치: packages/modules/Uwb/framework
      • 프로세스: <bootclasspath>
    • UwbService(자바)

      • 코드 위치: packages/modules/Uwb/service
      • 프로세스: system_server
    • Uwb 네이티브 스택(C++/Rust)

      • 코드 위치: external/uwb
      • 프로세스: system_server
  • HAL 인터페이스 및 구현(C++)

    • 인터페이스 코드 위치: hardware/interfaces/uwb
    • 구현 코드 위치: vendor/<vendor-name>/uwb
    • 프로세스: <vendor defined>

패키지 형식

UWB 모듈(com.google.android.uwb)은 APEX 형식을 사용합니다.

종속 항목

UWB 메인라인 모듈은 다음 요소에 종속됩니다.

  • UWB 칩 공급업체의 HAL 구현
  • 모든 OOB 상호작용을 위한 블루투스 스택
  • 모든 보안 서비스 상호작용을 위한 보안 요소
  • UWB 런타임 권한 적용을 위한 핵심 프레임워크