Ultra Wideband

Mulai Android 13, Android menyediakan implementasi framework default untuk teknologi radio Ultra Wideband (UWB), yang memungkinkan pengukuran jarak yang sangat aman dan presisi antara perangkat yang didukung. Platform menyediakan stack UWB AOSP sebagai modul opsional bagi produsen perangkat. Untuk mengetahui detail selengkapnya tentang modul, lihat Modul: UWB.

Arsitektur

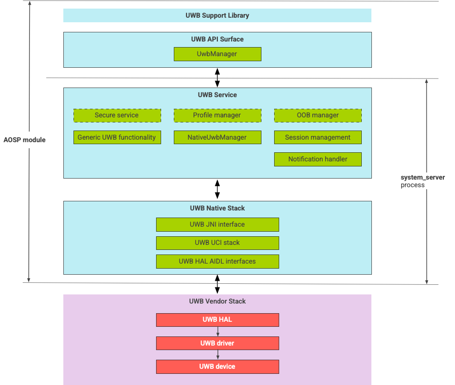
Stack UWB terdiri dari modul utama UWB dan implementasi HAL yang disediakan oleh vendor chip UWB. Gambar 1 menunjukkan arsitektur stack UWB:

Diagram arsitektur stack UWB

Gambar 1. Arsitektur stack UWB.

Stack AOSP

Stack UWB AOSP, yang dikemas sebagai modul opsional, com.google.android.uwb, berisi komponen berikut:

  • Permukaan API platform UWB: Lokasi kode: packages/modules/Uwb/framework
  • Support library: Lokasi kode: packages/modules/Uwb/service/support_lib
  • Komponen lapisan UwbService dan Common Service Management Layer (CSML) yang ditentukan oleh lokasi Kode FiRa: packages/modules/Uwb/service
  • Lapisan UCI native Rust: Lokasi kode: external/uwb
  • Antarmuka HAL UWB berdasarkan spesifikasi antarmuka perintah UWB (UCI) yang ditentukan oleh FiRa Lokasi kode: hardware/interfaces/uwb

Komponen vendor

Stack vendor mencakup implementasi vendor HAL UWB, driver UWB, dan perangkat UWB.

Platform API untuk UWB

Stack UWB mencakup platform API untuk aplikasi sistem dan aplikasi pihak ketiga.

Aplikasi sistem

Produsen perangkat menggunakan API sistem android.uwb.UwbManager untuk memberikan akses tingkat rendah bagi aplikasi sistem. Untuk menggunakan API ini, aplikasi sistem harus menggunakan library dukungan (packages/modules/Uwb/service/support_lib).

Aplikasi pihak ketiga

Aplikasi pihak ketiga menggunakan API publik UWB Jetpack, androidx.core.uwb. Untuk mengetahui informasi selengkapnya, lihat Ultra-wideband]6.

Verifikasi

Untuk memverifikasi penerapan UWB, pastikan perangkat Anda lulus uji CTS di direktori /cts/tests/uwb.