UWB

Modul ultra-wideband (UWB), yang diperkenalkan di Android 13, berisi stack UWB di atas antarmuka HAL, yang didasarkan pada spesifikasi FiRa.

Modul UWB memberikan manfaat berikut bagi produsen perangkat:

  • Stack UWB native Android lengkap yang tersedia untuk perangkat yang kompatibel dengan UWB
  • Peningkatan kualitas dan interoperabilitas UWB di seluruh ekosistem Android
  • Dukungan yang lebih cepat dan fleksibel untuk kasus penggunaan FiRa baru dan update spesifikasi

Detail

Berikut adalah detail modul UWB:

  • Mencakup stack UWB lengkap di AOSP di Android 13 yang menggunakan spesifikasi UCI yang ditentukan oleh FiRa sebagai antarmuka HAL.
  • Mengizinkan aplikasi sistem menyediakan profil kustom.
  • Mencakup platform API sistem untuk memungkinkan aplikasi sistem menggunakan profil kustom dalam sesi pengukuran jaraknya.
  • Mencakup infrastruktur untuk mengekspos RRO yang dapat digunakan oleh produsen perangkat untuk menyesuaikan perilaku stack.

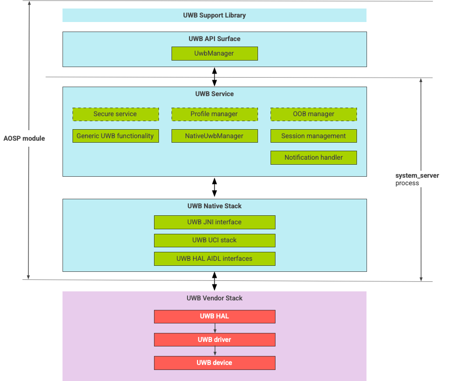
Arsitektur stack UWB

Stack UWB terdiri dari modul utama UWB dan implementasi HAL yang disediakan oleh vendor chip UWB.

Diagram arsitektur stack UWB

Gambar 1. Arsitektur stack UWB

Batas modul

Kode modul berada di lokasi berikut:

  • Apex Utama UWB: com.android.uwb

    • Permukaan UWB API (Java)

      • Lokasi kode: packages/modules/Uwb/framework
      • Proses: <bootclasspath>
    • UwbService (Java)

      • Lokasi kode: packages/modules/Uwb/service
      • Proses: system_server
    • Stack Native UWB (C++/Rust)

      • Lokasi kode: external/uwb
      • Proses: system_server
  • Antarmuka dan implementasi HAL (C++)

    • Lokasi kode antarmuka: hardware/interfaces/uwb
    • Lokasi kode penerapan: vendor/<vendor-name>/uwb
    • Proses: <vendor defined>

Format paket

Modul UWB (com.google.android.uwb) menggunakan format APEX.

Dependensi

Modul utama UWB bergantung pada hal berikut:

  • Implementasi HAL dari vendor chip UWB.
  • Stack Bluetooth untuk semua interaksi OOB.
  • Elemen aman untuk semua interaksi layanan yang aman.
  • Framework inti untuk penegakan izin runtime UWB.