Bande ultralarge

À partir d'Android 13, Android fournit une implémentation de framework par défaut pour la technologie radio à bande ultralarge (UWB), qui permet une mesure de distance très précise et sécurisée entre les appareils compatibles. La plate-forme fournit la pile BUL AOSP en tant que module facultatif pour les fabricants d'appareils. Pour en savoir plus sur le module, consultez Module : UWB.

Architecture

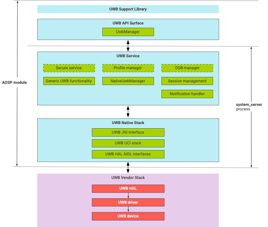
La pile BUL se compose du module principal BUL et de l'implémentation HAL fournie par un fournisseur de puces BUL. La figure 1 illustre l'architecture de la pile UWB :

Schéma de l'architecture de la pile UWB

Figure 1 : Architecture de la pile UWB.

Pile AOSP

La pile UWB AOSP, fournie sous forme de module facultatif, com.google.android.uwb, contient les composants suivants :

  • Surface de l'API de la plate-forme UWB : emplacement du code : packages/modules/Uwb/framework
  • Bibliothèque d'assistance : emplacement du code : packages/modules/Uwb/service/support_lib
  • Composants UwbService layer et Common Service Management Layer (CSML) définis par FiRa : packages/modules/Uwb/service
  • Couche UCI native Rust : emplacement du code : external/uwb
  • Interface HAL UWB basée sur la spécification de l'interface de commande UWB (UCI) définie par FiRa Emplacement du code : hardware/interfaces/uwb

Composants du fournisseur

La pile du fournisseur inclut une implémentation du fournisseur UWB HAL, un pilote UWB et un appareil UWB.

Surfaces d'API pour l'UWB

La pile UWB inclut des surfaces d'API pour les applications système et les applications tierces.

Applications système

Les fabricants d'appareils utilisent l'API système android.uwb.UwbManager pour fournir un accès de bas niveau aux applications système. Pour utiliser cette API, les applications système doivent utiliser la bibliothèque Support (packages/modules/Uwb/service/support_lib).

Applications tierces

Les applications tierces utilisent l'API publique Jetpack UWB, androidx.core.uwb. Pour en savoir plus, consultez Bande ultralarge]6.

Validation

Pour vérifier votre implémentation de l'UWB, assurez-vous que votre appareil réussit les tests CTS dans le répertoire /cts/tests/uwb.