النطاق الفائق العرض

بدءًا من Android 13، يوفّر نظام التشغيل Android عملية تنفيذ إطار عمل تلقائية لتكنولوجيا الراديو ذات النطاق الفائق العرض (UWB)، ما يتيح تحديد نطاق دقيق وآمن للغاية بين الأجهزة المتوافقة. توفّر المنصة حزمة AOSP UWB كوحدة اختيارية للشركات المصنّعة للأجهزة. لمزيد من التفاصيل حول الوحدة، يُرجى الاطّلاع على الوحدة: UWB.

البنية

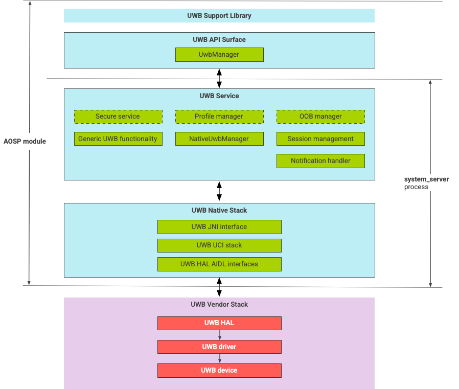
تتألف حزمة UWB من وحدة UWB الرئيسية وتنفيذ طبقة تجريد الأجهزة (HAL) التي يوفّرها مورّد شريحة UWB. يوضّح الشكل 1 بنية حزمة UWB:

مخطّط بياني لبنية حزمة النطاق الفائق العرض

الشكل 1. بنية حزمة النطاق الفائق العرض (UWB)

حزمة AOSP

تتضمّن حزمة برامج النطاق الفائق العرض (UWB) في "مشروع Android مفتوح المصدر" (AOSP)، والمجمّعة كوحدة اختيارية، com.google.android.uwb، المكوّنات التالية:

  • مساحة واجهة برمجة التطبيقات لمنصّة UWB: موقع الرمز البرمجي: packages/modules/Uwb/framework
  • مكتبة الدعم: موقع الرمز البرمجي: packages/modules/Uwb/service/support_lib
  • مكوّنات طبقة UwbService وطبقة إدارة الخدمات المشتركة (CSML) محدّدة حسب موقع الرمز FiRa: packages/modules/Uwb/service
  • طبقة واجهة مستخدم UCI أصلية بلغة Rust: موقع الرمز البرمجي: external/uwb
  • واجهة UWB HAL استنادًا إلى مواصفات واجهة أوامر النطاق الفائق العرض (UCI) المحدّدة من قِبل FiRa موقع الرمز: hardware/interfaces/uwb

مكوّنات المورّد

تتضمّن حزمة المورّد تنفيذًا خاصًا بالمورّد لطبقة تجريد الأجهزة (HAL) الخاصة بتكنولوجيا النطاق الفائق العرض (UWB)، وبرنامج تشغيل تكنولوجيا النطاق الفائق العرض (UWB)، وجهازًا مزوّدًا بتكنولوجيا النطاق الفائق العرض (UWB).

مساحات واجهة برمجة التطبيقات لتقنية UWB

تتضمّن حزمة UWB مساحات واجهة برمجة التطبيقات لتطبيقات النظام والتطبيقات التابعة لجهات خارجية.

تطبيقات النظام

تستخدم الشركات المصنّعة للأجهزة android.uwb.UwbManager واجهة برمجة تطبيقات النظام لتوفير إمكانية وصول منخفضة المستوى لتطبيقات النظام. لاستخدام واجهة برمجة التطبيقات هذه، يجب أن تستخدم تطبيقات النظام مكتبة الدعم (packages/modules/Uwb/service/support_lib).

التطبيقات التابعة لجهات خارجية

تستخدم التطبيقات التابعة لجهات خارجية واجهة برمجة التطبيقات العامة Jetpack UWB، androidx.core.uwb. لمزيد من المعلومات، يُرجى الاطّلاع على [النطاق الفائق العرض]6.

إثبات الملكية

للتحقّق من تنفيذك لتقنية النطاق الفائق العرض (UWB)، تأكَّد من أنّ جهازك يجتاز اختبارات CTS في الدليل /cts/tests/uwb.