النطاق الفائق العرض (UWB)

تحتوي وحدة النطاق الفائق العرض (UWB)، التي تم طرحها في نظام التشغيل Android 13، على حزمة UWB فوق واجهة HAL، وهي تستند إلى مواصفات FiRa.

يوفّر وحدة النطاق الفائق العرض (UWB) المزايا التالية لمصنّعي الأجهزة:

  • حزمة كاملة من برامج النطاق الفائق العرض (UWB) الأصلية على Android متوافقة مع الأجهزة التي تتوافق مع هذه التقنية
  • تحسين جودة تقنية النطاق الفائق العرض (UWB) وإمكانية التشغيل التفاعلي في منظومة Android المتكاملة
  • توفير دعم أسرع وأكثر مرونة لحالات الاستخدام الجديدة التي توفّرها FiRa وتحديثات المواصفات

التفاصيل

في ما يلي تفاصيل وحدة النطاق الفائق العرض (UWB):

  • تتضمّن حزمة UWB كاملة في "مشروع Android مفتوح المصدر" (AOSP) في نظام التشغيل Android 13 تستخدم مواصفات UCI التي حدّدتها FiRa كواجهة HAL.
  • تسمح هذه السياسة لتطبيقات النظام بتوفير ملفات شخصية مخصّصة.
  • يتضمّن مساحة لواجهة برمجة تطبيقات النظام تتيح لتطبيقات النظام استخدام ملفات شخصية مخصّصة في جلسات تحديد المدى.
  • يتضمّن هذا الإعداد بنية أساسية لعرض عمليات RRO التي يمكن لمصنّعي الأجهزة استخدامها لتخصيص سلوك الحزمة.

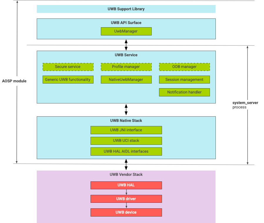
بنية حزمة النطاق الفائق العرض (UWB)

تتألف حزمة UWB من وحدة UWB الرئيسية وتنفيذ طبقة تجريد الأجهزة (HAL) التي يوفّرها مورّد شريحة UWB.

مخطّط هندسة حزمة النطاق الفائق العرض (UWB)

الشكل 1. بنية حزمة النطاق الفائق العرض (UWB)

حدود الوحدة

يتوفّر رمز الوحدة في المواقع التالية:

  • UWB Mainline Apex: com.android.uwb

    • مساحة UWB API (Java)

      • موقع الرمز: packages/modules/Uwb/framework
      • العملية: <bootclasspath>
    • UwbService (Java)

      • موقع الرمز: packages/modules/Uwb/service
      • العملية: system_server
    • Uwb Native stack (C++/Rust)

      • موقع الرمز: external/uwb
      • العملية: system_server
  • واجهة طبقة تجريد الأجهزة وعمليات التنفيذ (C++)

    • موقع رمز الواجهة: hardware/interfaces/uwb
    • موقع رمز التنفيذ: vendor/<vendor-name>/uwb
    • العملية: <vendor defined>

تنسيق الحزمة

تستخدم وحدة النطاق الفائق العرض (UWB) (com.google.android.uwb) تنسيق APEX.

التبعيات

يعتمد وحدة UWB الرئيسية على ما يلي:

  • تنفيذ طبقة تجريد الأجهزة (HAL) من مورّد شرائح UWB
  • حزمة بروتوكول البلوتوث لجميع التفاعلات خارج النطاق
  • عنصر آمن لجميع تفاعلات الخدمة الآمنة
  • إطار العمل الأساسي لفرض أذونات التشغيل في وقت التنفيذ لتقنية UWB