超寬頻

從 Android 13 開始,Android 提供超寬頻 (UWB) 無線電技術的預設架構實作,可在支援的裝置之間進行高度安全且精確的測距。平台會提供 AOSP UWB 堆疊,供裝置製造商選擇性使用模組。 如要進一步瞭解模組,請參閱「模組:UWB」。

建築

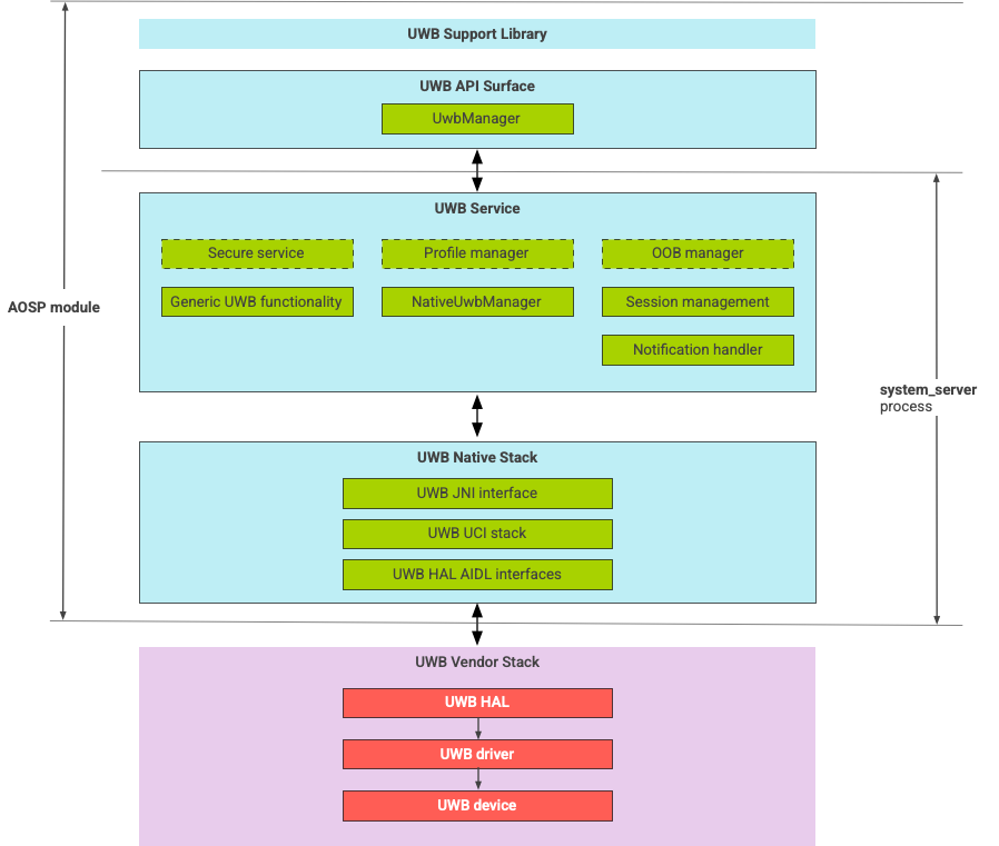
UWB 堆疊包含 UWB 主線模組,以及 UWB 晶片供應商提供的 HAL 實作。圖 1 顯示 UWB 堆疊架構:

UWB 堆疊架構圖

圖 1. UWB 堆疊架構。

Android 開放原始碼計畫堆疊

AOSP UWB 堆疊會封裝為選用模組 com.google.android.uwb,包含下列元件:

  • UWB 平台 API 介面:程式碼位置: packages/modules/Uwb/framework
  • 支援程式庫:程式碼位置: packages/modules/Uwb/service/support_lib
  • UwbService 層和通用服務管理層 (CSML) 元件FiRa 定義程式碼位置: packages/modules/Uwb/service
  • Rust 原生 UCI 層:程式碼位置:external/uwb
  • UWB HAL 介面,以 FiRa 定義的 UWB 指令介面 (UCI) 規格為基礎。程式碼位置:hardware/interfaces/uwb

供應商元件

供應商堆疊包含 UWB HAL 供應商實作項目、UWB 驅動程式和 UWB 裝置。

UWB 適用的 API 介面

UWB 堆疊包含系統應用程式和第三方應用程式的 API 介面。

系統應用程式

裝置製造商會使用 android.uwb.UwbManager 系統 API,為系統應用程式提供低階存取權。如要使用這項 API,系統應用程式必須使用支援程式庫 (packages/modules/Uwb/service/support_lib)。

第三方應用程式

第三方應用程式會使用 Jetpack UWB 公用 API androidx.core.uwb。詳情請參閱「超寬頻」6

驗證

如要驗證 UWB 實作項目,請確認裝置通過 /cts/tests/uwb 目錄中的 CTS 測試。