Băng tần siêu rộng

Kể từ Android 13, Android cung cấp một chế độ triển khai khung mặc định cho công nghệ vô tuyến Băng tần siêu rộng (UWB), cho phép đo khoảng cách chính xác và có độ bảo mật cao giữa các thiết bị được hỗ trợ. Nền tảng này cung cấp ngăn xếp UWB AOSP dưới dạng một mô-đun không bắt buộc cho các nhà sản xuất thiết bị. Để biết thêm thông tin chi tiết về mô-đun này, hãy xem phần Mô-đun: UWB.

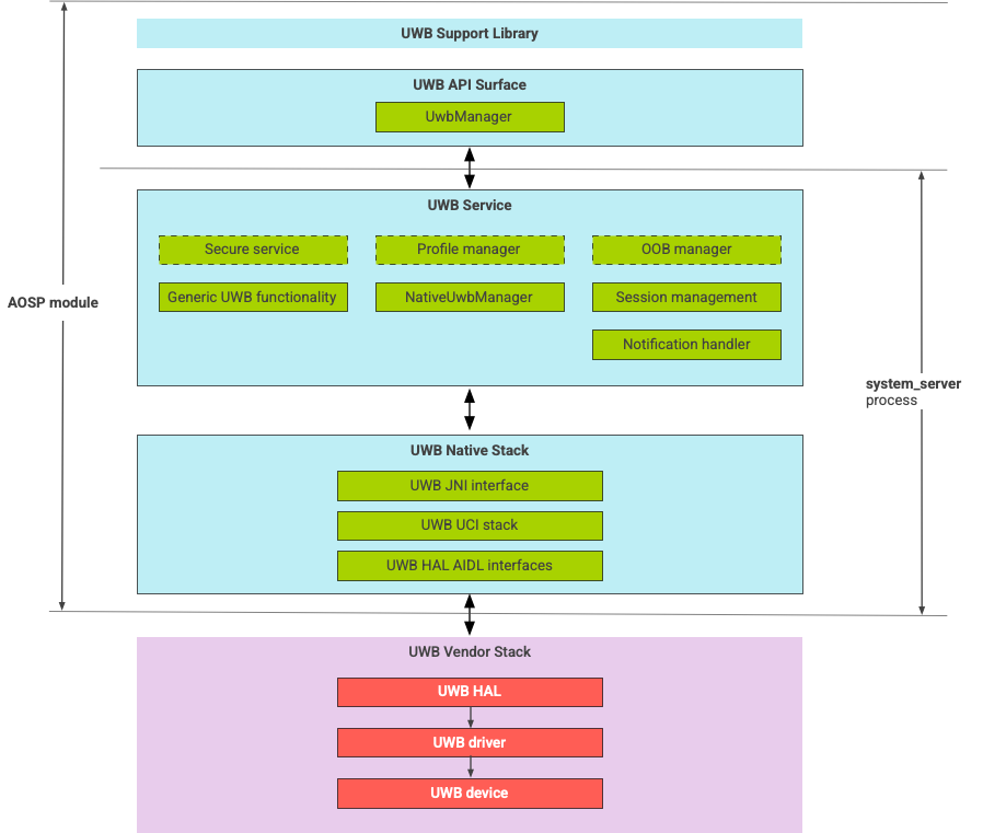
Kiến trúc

Ngăn xếp UWB bao gồm mô-đun chính UWB và việc triển khai HAL do nhà cung cấp chip UWB cung cấp. Hình 1 minh hoạ cấu trúc ngăn xếp UWB:

Sơ đồ cấu trúc ngăn xếp UWB

Hình 1. Cấu trúc ngăn xếp UWB.

Ngăn xếp AOSP

Ngăn xếp UWB AOSP, được đóng gói dưới dạng một mô-đun không bắt buộc, com.google.android.uwb, có các thành phần sau:

  • Giao diện API nền tảng UWB: Vị trí mã: packages/modules/Uwb/framework
  • Thư viện hỗ trợ: Vị trí mã: packages/modules/Uwb/service/support_lib
  • Các thành phần UwbService layer và Common Service Management Layer (CSML) do FiRa xác định Vị trí mã: packages/modules/Uwb/service
  • Lớp UCI gốc của Rust: Vị trí mã: external/uwb
  • Giao diện HAL UWB dựa trên quy cách giao diện lệnh UWB (UCI) do FiRa xác định. Vị trí mã: hardware/interfaces/uwb

Thành phần của nhà cung cấp

Ngăn xếp nhà cung cấp bao gồm một phương thức triển khai nhà cung cấp HAL UWB, trình điều khiển UWB và một thiết bị UWB.

Nền tảng API cho UWB

Ngăn xếp UWB bao gồm các giao diện API cho ứng dụng hệ thống và ứng dụng bên thứ ba.

Ứng dụng hệ thống

Nhà sản xuất thiết bị sử dụng API hệ thống android.uwb.UwbManager để cung cấp quyền truy cập cấp thấp cho các ứng dụng hệ thống. Để sử dụng API này, các ứng dụng hệ thống phải sử dụng thư viện hỗ trợ (packages/modules/Uwb/service/support_lib).

Ứng dụng của bên thứ ba

Các ứng dụng bên thứ ba sử dụng API công khai UWB của Jetpack, androidx.core.uwb. Để biết thêm thông tin, hãy xem phần Băng tần siêu rộng]6.

Xác minh

Để xác minh việc triển khai UWB, hãy xác nhận rằng thiết bị của bạn vượt qua các bài kiểm tra CTS trong thư mục /cts/tests/uwb.