Łącze ultraszerokopasmowe

Od Androida 13 system ten udostępnia domyślną implementację platformy dla technologii radiowej ultraszerokopasmowej (UWB), która umożliwia wysoce bezpieczne i precyzyjne określanie odległości między obsługiwanymi urządzeniami. Platforma udostępnia stos UWB AOSP jako opcjonalny moduł dla producentów urządzeń. Więcej informacji o module znajdziesz w artykule Moduł: UWB.

Architektura

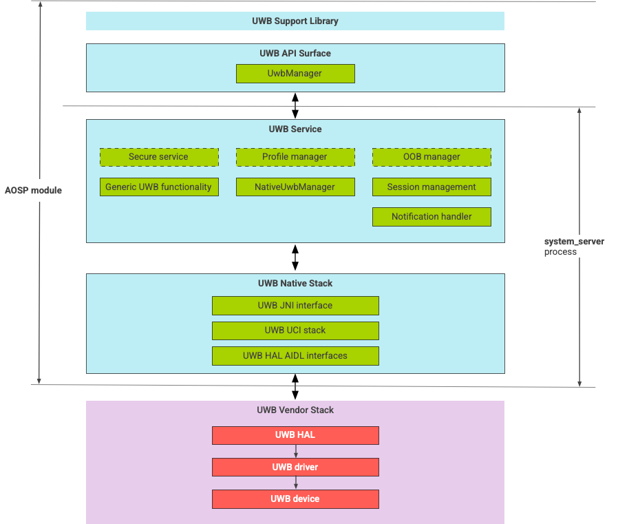
Stos UWB składa się z głównego modułu UWB i implementacji HAL dostarczonej przez dostawcę układu UWB. Rysunek 1 przedstawia architekturę stosu UWB:

Schemat architektury stosu UWB

Rysunek 1. Architektura stosu UWB.

Stos AOSP

Stos UWB AOSP, spakowany jako moduł opcjonalny,com.google.android.uwbzawiera te komponenty:

  • Powierzchnia interfejsu API platformy UWB: lokalizacja kodu:packages/modules/Uwb/framework
  • Biblioteka pomocy: lokalizacja kodu:packages/modules/Uwb/service/support_lib
  • Komponenty warstwy UwbService i warstwy Common Service Management Layer (CSML) zdefiniowane przez FiRa. Lokalizacja kodu: packages/modules/Uwb/service
  • Natywna warstwa UCI w języku Rust: lokalizacja kodu: external/uwb
  • Interfejs HAL UWB oparty na specyfikacji interfejsu poleceń UWB (UCI) zdefiniowanej przez FiRa. Lokalizacja kodu: hardware/interfaces/uwb

Komponenty dostawcy

Stos dostawcy obejmuje implementację dostawcy UWB HAL, sterownik UWB i urządzenie UWB.

Interfejsy API dla UWB

Stos UWB obejmuje interfejsy API dla aplikacji systemowych i aplikacji innych firm.

Aplikacje systemowe

Producenci urządzeń używają android.uwb.UwbManagerinterfejsu API systemu, aby zapewnić aplikacjom systemowym dostęp niskiego poziomu. Aby korzystać z tego interfejsu API, aplikacje systemowe muszą używać biblioteki pomocy (packages/modules/Uwb/service/support_lib).

Aplikacje innych firm

Aplikacje innych firm korzystają z publicznego interfejsu Jetpack UWB API, androidx.core.uwb. Więcej informacji znajdziesz w artykule Łącze ultraszerokopasmowe6.

Weryfikacja

Aby sprawdzić implementację UWB, upewnij się, że urządzenie przechodzi testy CTS w katalogu /cts/tests/uwb.