अल्ट्रा वाइडबैंड

Android 13 से, Android, अल्ट्रा वाइडबैंड (यूडब्ल्यूबी) रेडियो टेक्नोलॉजी के लिए डिफ़ॉल्ट फ़्रेमवर्क उपलब्ध कराता है. इससे, यूडब्ल्यूबी की सुविधा वाले डिवाइसों के बीच सटीक दूरी का पता लगाया जा सकता है. साथ ही, यह भी पक्का किया जा सकता है कि डेटा सुरक्षित तरीके से ट्रांसफ़र हो. यह प्लैटफ़ॉर्म, डिवाइस मैन्युफ़ैक्चरर के लिए AOSP UWB स्टैक को वैकल्पिक मॉड्यूल के तौर पर उपलब्ध कराता है. मॉड्यूल के बारे में ज़्यादा जानकारी के लिए, मॉड्यूल: यूडब्ल्यूबी देखें.

भवन निर्माण

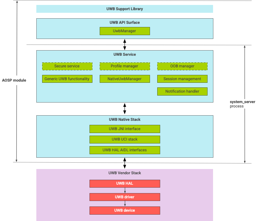
यूडब्ल्यूबी स्टैक में, यूडब्ल्यूबी मेनलाइन मॉड्यूल और यूडब्ल्यूबी चिप वेंडर की ओर से उपलब्ध कराया गया HAL इम्प्लीमेंटेशन शामिल होता है. पहली इमेज में, यूडब्ल्यूबी स्टैक का आर्किटेक्चर दिखाया गया है:

UWB स्टैक आर्किटेक्चर का डायग्राम

पहली इमेज. यूडब्ल्यूबी स्टैक का आर्किटेक्चर.

AOSP स्टैक

AOSP UWB स्टैक को एक वैकल्पिक मॉड्यूल के तौर पर पैकेज किया गया है. com.google.android.uwb, इसमें ये कॉम्पोनेंट शामिल हैं:

  • UWB प्लैटफ़ॉर्म एपीआई सरफेस: कोड की जगह: packages/modules/Uwb/framework
  • Support library: कोड की जगह: packages/modules/Uwb/service/support_lib
  • UwbService लेयर और Common Service Management Layer (CSML) कॉम्पोनेंट FiRa ने कोड की जगह तय की है: packages/modules/Uwb/service
  • Rust native UCI layer: कोड की जगह: external/uwb
  • UWB एचएएल इंटरफ़ेस, FiRa की ओर से तय किए गए UWB कमांड इंटरफ़ेस (यूसीआई) स्पेसिफ़िकेशन पर आधारित है. कोड की जगह: hardware/interfaces/uwb

वेंडर के कॉम्पोनेंट

वेंडर स्टैक में, यूडब्ल्यूबी एचएएल वेंडर का लागू किया गया वर्शन, यूडब्ल्यूबी ड्राइवर, और यूडब्ल्यूबी डिवाइस शामिल होता है.

UWB के लिए एपीआई सर्फ़ेस

UWB स्टैक में, सिस्टम ऐप्लिकेशन और तीसरे पक्ष के ऐप्लिकेशन के लिए एपीआई सर्फ़ेस शामिल होते हैं.

सिस्टम ऐप्लिकेशन

डिवाइस बनाने वाली कंपनियां, सिस्टम ऐप्लिकेशन को लो-लेवल ऐक्सेस देने के लिए, android.uwb.UwbManager सिस्टम एपीआई का इस्तेमाल करती हैं. इस एपीआई का इस्तेमाल करने के लिए, सिस्टम ऐप्लिकेशन को सपोर्ट लाइब्रेरी (packages/modules/Uwb/service/support_lib) का इस्तेमाल करना होगा.

तीसरे पक्ष के ऐप्लिकेशन

तीसरे पक्ष के ऐप्लिकेशन, Jetpack UWB के सार्वजनिक एपीआई का इस्तेमाल करते हैं, androidx.core.uwb. ज़्यादा जानकारी के लिए, अल्ट्रा-वाइडबैंड]6 देखें.

पुष्टि

यूडब्ल्यूबी को लागू करने की पुष्टि करने के लिए, पक्का करें कि आपका डिवाइस /cts/tests/uwb डायरेक्ट्री में सीटीएस टेस्ट पास करता हो.