Banda ultraancha

A partir de Android 13, Android proporciona una implementación de framework predeterminada para la tecnología de radio de banda ultraancha (UWB), que permite un rango preciso y muy seguro entre los dispositivos compatibles. La plataforma proporciona la pila de UWB del AOSP como un módulo opcional para los fabricantes de dispositivos. Para obtener más detalles sobre el módulo, consulta Módulo: UWB.

Arquitectura

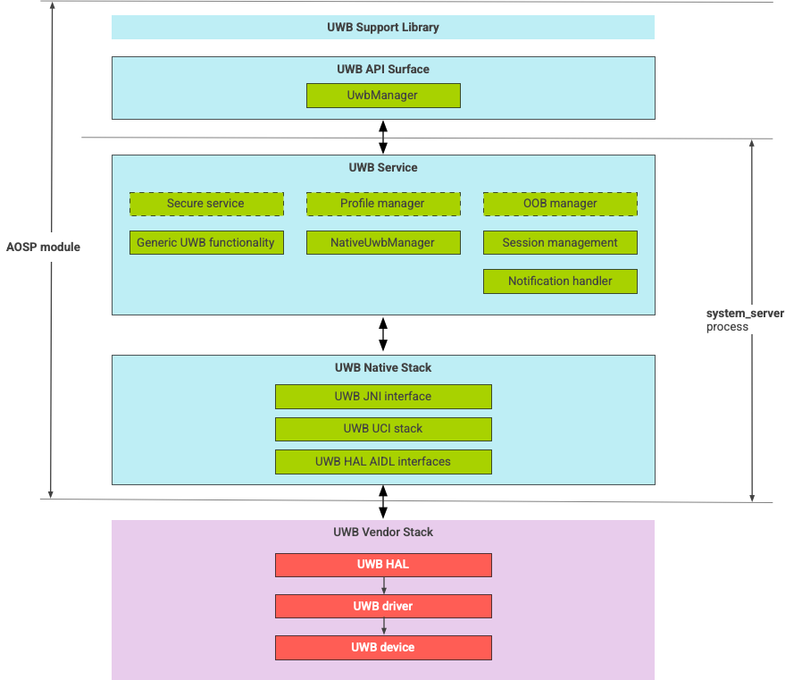
La pila de UWB consta del módulo principal de UWB y la implementación de HAL que proporciona un proveedor de chips de UWB. En la figura 1, se muestra la arquitectura de la pila de UWB:

Diagrama de la arquitectura de la pila de UWB

Figura 1: Arquitectura de la pila de UWB

Pila de AOSP

La pila de UWB del AOSP, empaquetada como un módulo opcional, com.google.android.uwb, contiene los siguientes componentes:

  • Superficie de la API de la plataforma de UWB: Ubicación del código: packages/modules/Uwb/framework
  • Biblioteca de compatibilidad: Ubicación del código: packages/modules/Uwb/service/support_lib
  • Componentes de la capa UwbService y la capa Common Service Management Layer (CSML) definidos por FiRa Ubicación del código: packages/modules/Uwb/service
  • Capa de UCI nativa de Rust: Ubicación del código: external/uwb
  • Interfaz de la HAL de UWB basada en la especificación de la interfaz de comandos de UWB (UCI) definida por FiRa Ubicación del código: hardware/interfaces/uwb

Componentes del proveedor

La pila del proveedor incluye una implementación del proveedor de la HAL de UWB, un controlador de UWB y un dispositivo UWB.

Superficies de API para UWB

La pila de UWB incluye plataformas de API para apps del sistema y apps de terceros.

Apps del sistema

Los fabricantes de dispositivos usan la API del sistema android.uwb.UwbManager para proporcionar acceso de bajo nivel a las apps del sistema. Para usar esta API, las apps del sistema deben usar la biblioteca de compatibilidad (packages/modules/Uwb/service/support_lib).

Apps de terceros

Las apps de terceros usan la API pública de UWB de Jetpack, androidx.core.uwb. Para obtener más información, consulta Banda ultraancha]6.

Verificación

Para verificar la implementación de UWB, confirma que tu dispositivo apruebe las pruebas de CTS en el directorio /cts/tests/uwb.