Ultrabreitband

Ab Android 13 bietet Android eine Standard-Framework-Implementierung für die Ultrabreitband-Funktechnologie (UWB), die eine hochsichere und präzise Entfernungsmessung zwischen unterstützten Geräten ermöglicht. Die Plattform bietet den AOSP-UWB-Stack als optionales Modul für Gerätehersteller an. Weitere Informationen zum Modul finden Sie unter Modul: UWB.

Architektur

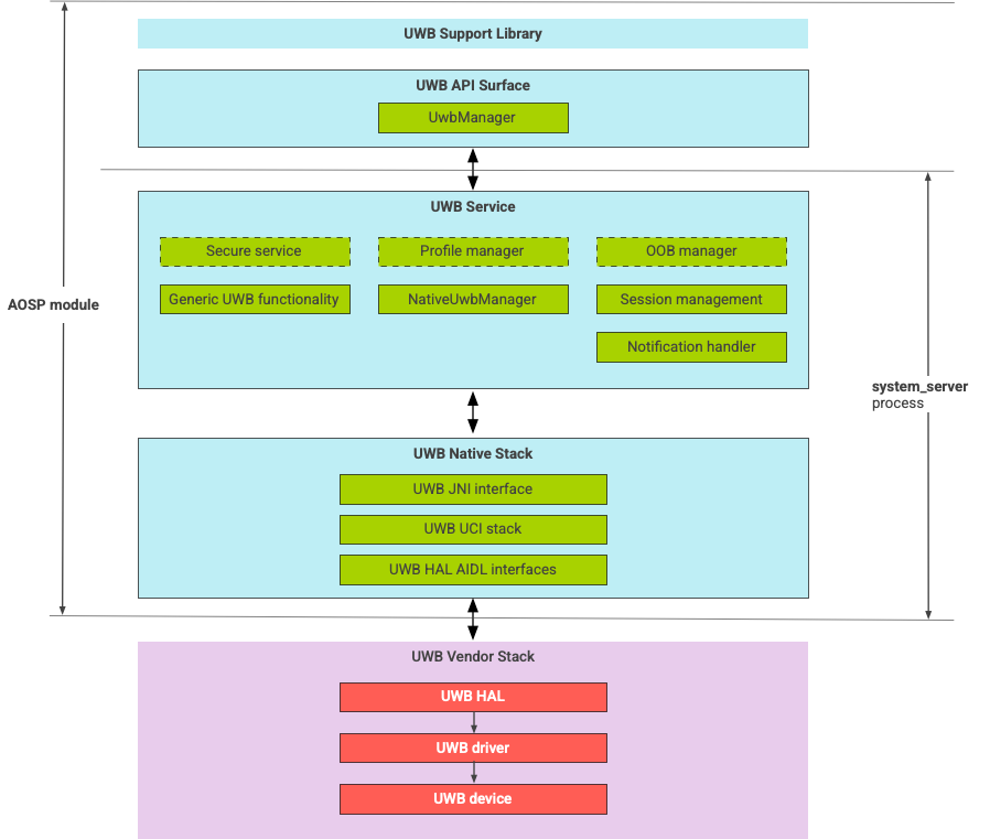
Der Ultrabreitband-Stack besteht aus dem Ultrabreitband-Mainline-Modul und der HAL-Implementierung, die von einem Ultrabreitband-Chiphersteller bereitgestellt wird. Abbildung 1 zeigt die Architektur des UWB-Stacks:

Diagramm der UWB-Stack-Architektur

Abbildung 1: UWB-Stack-Architektur.

AOSP-Stack

Der AOSP-UWB-Stack, der als optionales Modul com.google.android.uwb verpackt ist, enthält die folgenden Komponenten:

  • UWB-Plattform-API-Oberfläche:Code-Speicherort: packages/modules/Uwb/framework
  • Support-Bibliothek:Code-Speicherort: packages/modules/Uwb/service/support_lib
  • UwbService-Ebene und CSML-Komponenten (Common Service Management Layer), definiert durch FiRa, Code-Speicherort: packages/modules/Uwb/service
  • Rust-native UCI-Ebene:Code-Speicherort: external/uwb
  • UWB-HAL-Schnittstelle basierend auf der von FiRa definierten UCI-Spezifikation (UWB Command Interface) Code-Speicherort: hardware/interfaces/uwb

Anbieterkomponenten

Der Anbieter-Stack umfasst eine UWB HAL-Anbieterimplementierung, einen UWB-Treiber und ein UWB-Gerät.

API-Oberflächen für UWB

Der UWB-Stack umfasst API-Oberflächen für System-Apps und Drittanbieter-Apps.

System-Apps

Gerätehersteller verwenden die System-API android.uwb.UwbManager, um System-Apps Zugriff auf niedriger Ebene zu ermöglichen. Für die Verwendung dieser API müssen System-Apps die Support-Bibliothek (packages/modules/Uwb/service/support_lib) verwenden.

Apps von Drittanbietern

Drittanbieter-Apps verwenden die öffentliche Jetpack UWB-API, androidx.core.uwb. Weitere Informationen finden Sie unter Ultrabreitband]6.

Bestätigung

Prüfen Sie, ob Ihr Gerät die CTS-Tests im Verzeichnis /cts/tests/uwb besteht, um Ihre UWB-Implementierung zu validieren.