অ্যান্ড্রয়েড ১৩ থেকে শুরু করে, অ্যান্ড্রয়েড আল্ট্রা ওয়াইডব্যান্ড (UWB) রেডিও প্রযুক্তির জন্য একটি ডিফল্ট ফ্রেমওয়ার্ক বাস্তবায়ন প্রদান করে, যা সমর্থিত ডিভাইসগুলির মধ্যে অত্যন্ত নিরাপদ, সুনির্দিষ্ট রেঞ্জিং সক্ষম করে। প্ল্যাটফর্মটি ডিভাইস নির্মাতাদের জন্য একটি ঐচ্ছিক মডিউল হিসাবে AOSP UWB স্ট্যাক প্রদান করে। মডিউল সম্পর্কে আরও বিস্তারিত জানার জন্য, মডিউল দেখুন: UWB ।
স্থাপত্য
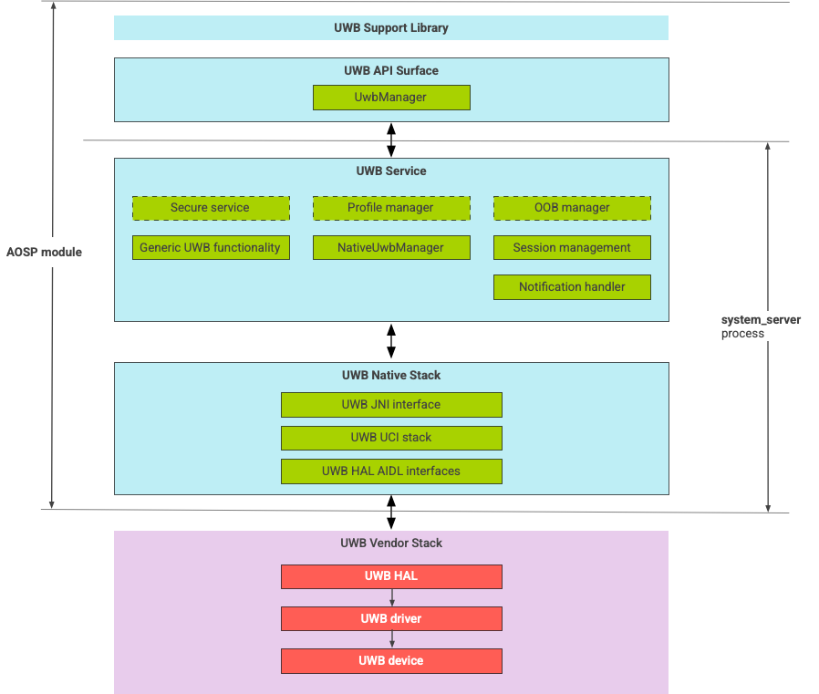
UWB স্ট্যাকে UWB মেইনলাইন মডিউল এবং UWB চিপ বিক্রেতা দ্বারা প্রদত্ত HAL বাস্তবায়ন থাকে। চিত্র 1 UWB স্ট্যাক আর্কিটেকচার দেখায়:

চিত্র ১. UWB স্ট্যাক আর্কিটেকচার।
AOSP স্ট্যাক
AOSP UWB স্ট্যাক, যা একটি ঐচ্ছিক মডিউল, com.google.android.uwb হিসাবে প্যাকেজ করা হয়েছে, এতে নিম্নলিখিত উপাদানগুলি রয়েছে:
- UWB প্ল্যাটফর্ম API পৃষ্ঠ: কোড অবস্থান:
packages/modules/Uwb/framework - সাপোর্ট লাইব্রেরি: কোড লোকেশন:
packages/modules/Uwb/service/support_lib - FiRa কোড অবস্থান দ্বারা সংজ্ঞায়িত UwbService স্তর এবং কমন সার্ভিস ম্যানেজমেন্ট স্তর (CSML) উপাদান :
packages/modules/Uwb/service - রাস্ট নেটিভ UCI স্তর: কোড অবস্থান:
external/uwb - FiRa কোড অবস্থান দ্বারা সংজ্ঞায়িত UWB কমান্ড ইন্টারফেস (UCI) স্পেসিফিকেশনের উপর ভিত্তি করে UWB HAL ইন্টারফেস :
hardware/interfaces/uwb
বিক্রেতার উপাদান
বিক্রেতা স্ট্যাকের মধ্যে একটি UWB HAL বিক্রেতা বাস্তবায়ন, UWB ড্রাইভার এবং একটি UWB ডিভাইস অন্তর্ভুক্ত রয়েছে।
UWB-এর জন্য API সারফেস
UWB স্ট্যাকে সিস্টেম অ্যাপ এবং থার্ড-পার্টি অ্যাপের জন্য API সারফেস অন্তর্ভুক্ত রয়েছে।
সিস্টেম অ্যাপস
ডিভাইস নির্মাতারা সিস্টেম অ্যাপগুলির জন্য নিম্ন-স্তরের অ্যাক্সেস প্রদানের জন্য android.uwb.UwbManager সিস্টেম API ব্যবহার করে। এই API ব্যবহার করার জন্য, সিস্টেম অ্যাপগুলিকে সাপোর্ট লাইব্রেরি ( packages/modules/Uwb/service/support_lib ) ব্যবহার করতে হবে।
তৃতীয় পক্ষের অ্যাপ
তৃতীয় পক্ষের অ্যাপগুলি Jetpack UWB পাবলিক API, androidx.core.uwb ব্যবহার করে। আরও তথ্যের জন্য, Ultra-wideband] 6 দেখুন।
যাচাইকরণ
আপনার UWB বাস্তবায়ন যাচাই করতে, /cts/tests/uwb ডিরেক্টরিতে আপনার ডিভাইসটি CTS পরীক্ষায় উত্তীর্ণ হয়েছে কিনা তা নিশ্চিত করুন।