UWB (băng tần siêu rộng)

Mô-đun băng tần siêu rộng (UWB) được giới thiệu trong Android 13, chứa một ngăn xếp UWB phía trên giao diện HAL, dựa trên quy cách FiRa.

Mô-đun UWB mang lại những lợi ích sau cho nhà sản xuất thiết bị:

  • Một ngăn xếp UWB gốc hoàn chỉnh của Android dành cho các thiết bị có khả năng UWB
  • Cải thiện chất lượng và khả năng tương tác của UWB trên toàn bộ hệ sinh thái Android
  • Hỗ trợ nhanh hơn và linh hoạt hơn cho các trường hợp sử dụng FiRa mới và các bản cập nhật về quy cách

Chi tiết

Sau đây là thông tin chi tiết về mô-đun UWB:

  • Bao gồm một ngăn xếp UWB hoàn chỉnh trong AOSP trên Android 13, sử dụng quy cách UCI do FiRa xác định làm giao diện HAL.
  • Cho phép các ứng dụng hệ thống cung cấp hồ sơ tuỳ chỉnh.
  • Bao gồm một giao diện API hệ thống cho phép các ứng dụng hệ thống sử dụng hồ sơ tuỳ chỉnh trong các phiên đo khoảng cách.
  • Bao gồm cơ sở hạ tầng để hiển thị các RRO mà nhà sản xuất thiết bị có thể dùng để tuỳ chỉnh hành vi của ngăn xếp.

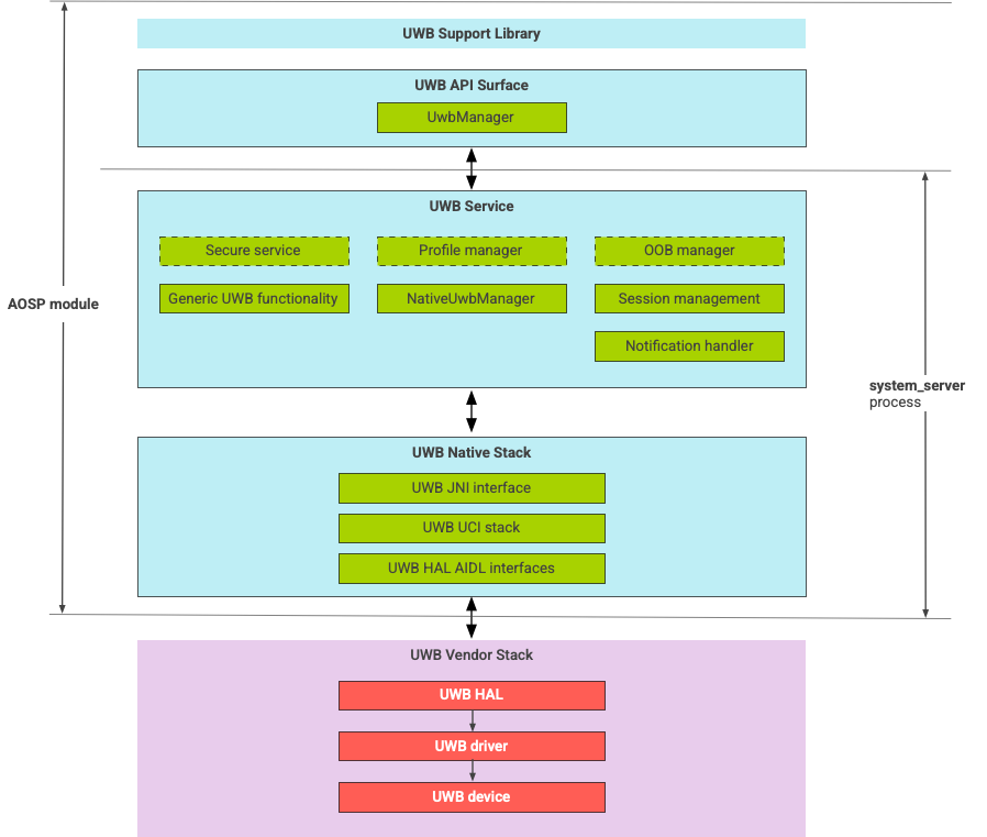
Cấu trúc ngăn xếp UWB

Ngăn xếp UWB bao gồm mô-đun chính UWB và việc triển khai HAL do nhà cung cấp chip UWB cung cấp.

Sơ đồ cấu trúc ngăn xếp UWB

Hình 1. Cấu trúc ngăn xếp UWB

Ranh giới mô-đun

Mã mô-đun nằm ở các vị trí sau:

  • UWB Mainline Apex: com.android.uwb

    • Nền tảng UWB API (Java)

      • Vị trí mã: packages/modules/Uwb/framework
      • Quy trình: <bootclasspath>
    • UwbService (Java)

      • Vị trí mã: packages/modules/Uwb/service
      • Quy trình: system_server
    • Ngăn Uwb gốc (C++/Rust)

      • Vị trí mã: external/uwb
      • Quy trình: system_server
  • Giao diện và các phương thức triển khai HAL (C++)

    • Vị trí mã giao diện: hardware/interfaces/uwb
    • Vị trí triển khai mã: vendor/<vendor-name>/uwb
    • Quy trình: <vendor defined>

Định dạng gói

Mô-đun UWB (com.google.android.uwb) sử dụng định dạng APEX.

Phần phụ thuộc

Mô-đun chính UWB phụ thuộc vào những thành phần sau:

  • Việc triển khai HAL từ một nhà cung cấp chip UWB.
  • Ngăn xếp Bluetooth cho tất cả các hoạt động tương tác OOB.
  • Phần tử bảo mật cho mọi hoạt động tương tác với dịch vụ bảo mật.
  • Khung cốt lõi để thực thi quyền khi bắt đầu chạy UWB.