ultra geniş bant

Android 13'te kullanıma sunulan ultra geniş bant (UWB) modülü, FiRa spesifikasyonuna dayalı olan HAL arayüzünün üzerinde bir UWB yığını içerir.

Ultra geniş bant modülü, cihaz üreticilerine aşağıdaki avantajları sağlar:

  • Ultra geniş bant özellikli cihazlar için eksiksiz bir Android yerel ultra geniş bant yığını
  • Android ekosisteminde UWB'nin kalitesi ve birlikte çalışabilirliği iyileştirildi.
  • Yeni FiRa kullanım alanları ve spesifikasyon güncellemeleri için daha hızlı ve esnek destek

Ayrıntılar

UWB modülünün ayrıntıları aşağıda verilmiştir:

  • Android 13'te, HAL arayüzü olarak FiRa tarafından tanımlanan UCI spesifikasyonunu kullanan AOSP'de eksiksiz bir UWB yığını bulunur.
  • Sistem uygulamalarının özel profiller sağlamasına izin verir.
  • Sistem uygulamalarının, aralık belirleme oturumlarında özel profilleri kullanmasına olanak tanıyan bir sistem API yüzeyi içerir.
  • Yığın davranışını özelleştirmek için cihaz üreticileri tarafından kullanılabilecek RRO'ları kullanıma sunmaya yönelik altyapı içerir.

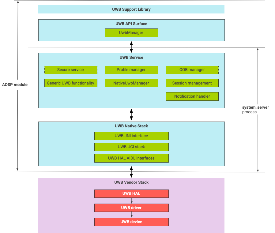
UWB yığını mimarisi

Ultra geniş bant yığını, ana ultra geniş bant modülünden ve bir ultra geniş bant çipi tedarikçisi tarafından sağlanan HAL uygulamasından oluşur.

Ultra geniş bant yığını mimari şeması

1. şekil. UWB yığını mimarisi

Modül sınırı

Modül kodu aşağıdaki konumlarda bulunur:

  • UWB Mainline Apex: com.android.uwb

    • UWB API yüzeyi (Java)

      • Kod konumu: packages/modules/Uwb/framework
      • Süreç: <bootclasspath>
    • UwbService (Java)

      • Kod konumu: packages/modules/Uwb/service
      • Süreç: system_server
    • Uwb Native stack (C++/Rust)

      • Kod konumu: external/uwb
      • Süreç: system_server
  • HAL arayüzü ve uygulamaları (C++)

    • Arayüz kodu konumu: hardware/interfaces/uwb
    • Uygulama kodu konumu: vendor/<vendor-name>/uwb
    • Süreç: <vendor defined>

Paket biçimi

UWB modülü (com.google.android.uwb), APEX biçimini kullanır.

Bağımlılıklar

UWB ana hat modülü şunlara bağlıdır:

  • Ultra geniş bant çip tedarikçisinden alınan HAL uygulaması.
  • Tüm bant dışı etkileşimler için Bluetooth yığını.
  • Tüm güvenli hizmet etkileşimleri için güvenli öğe.
  • UWB çalışma zamanı izni zorunluluğu için temel çerçeve.