UWB

โมดูลแถบความถี่กว้างยิ่งยวด (UWB) ซึ่งเปิดตัวใน Android 13 มีสแต็ก UWB เหนืออินเทอร์เฟซ HAL ซึ่งอิงตามข้อกำหนดของ FiRa

โมดูล UWB มีประโยชน์ดังต่อไปนี้สำหรับผู้ผลิตอุปกรณ์

  • สแต็ก UWB ดั้งเดิมของ Android ที่สมบูรณ์พร้อมใช้งานสำหรับอุปกรณ์ที่รองรับ UWB
  • ปรับปรุงคุณภาพและความสามารถในการทำงานร่วมกันของ UWB ในระบบนิเวศของ Android
  • การสนับสนุนที่รวดเร็วและยืดหยุ่นมากขึ้นสำหรับกรณีการใช้งาน FiRa ใหม่และการอัปเดตข้อกำหนด

รายละเอียด

รายละเอียดของโมดูล UWB มีดังนี้

  • มีสแต็ก UWB ที่สมบูรณ์ใน AOSP ใน Android 13 ซึ่งใช้ข้อกำหนด UCI ที่กำหนดโดย FiRa เป็นอินเทอร์เฟซ HAL
  • อนุญาตให้แอปของระบบจัดสรรโปรไฟล์ที่กำหนดเอง
  • มีพื้นผิว API ของระบบเพื่อให้แอปของระบบใช้โปรไฟล์ที่กำหนดเองในเซสชันการวัดระยะได้
  • รวมถึงโครงสร้างพื้นฐานในการเปิดเผย RRO ที่ผู้ผลิตอุปกรณ์ใช้เพื่อปรับแต่งลักษณะการทำงานของสแต็กได้

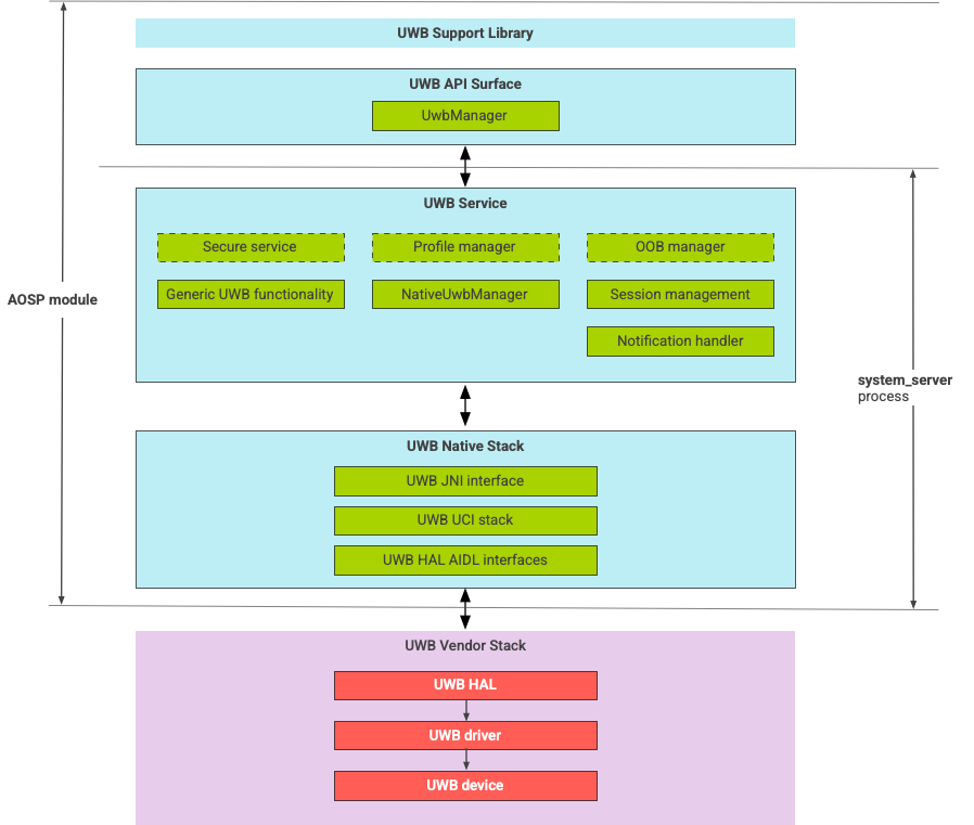
สถาปัตยกรรมของสแต็ก UWB

สแต็ก UWB ประกอบด้วยโมดูล UWB mainline และการติดตั้งใช้งาน HAL ที่ผู้ให้บริการชิป UWB จัดหาให้

แผนภาพสถาปัตยกรรมของสแต็ก UWB

รูปที่ 1 สถาปัตยกรรมของสแต็ก UWB

ขอบเขตของโมดูล

โค้ดโมดูลอยู่ในตำแหน่งต่อไปนี้

  • UWB Mainline Apex: com.android.uwb

    • แพลตฟอร์ม UWB API (Java)

      • ตำแหน่งของโค้ด: packages/modules/Uwb/framework
      • กระบวนการ: <bootclasspath>
    • UwbService (Java)

      • ตำแหน่งของโค้ด: packages/modules/Uwb/service
      • กระบวนการ: system_server
    • สแต็ก UWB ดั้งเดิม (C++/Rust)

      • ตำแหน่งของโค้ด: external/uwb
      • กระบวนการ: system_server
  • อินเทอร์เฟซและการใช้งาน HAL (C++)

    • ตำแหน่งของโค้ดอินเทอร์เฟซ: hardware/interfaces/uwb
    • ตำแหน่งโค้ดการติดตั้งใช้งาน: vendor/<vendor-name>/uwb
    • กระบวนการ: <vendor defined>

รูปแบบแพ็กเกจ

โมดูล UWB (com.google.android.uwb) ใช้รูปแบบ APEX

การขึ้นต่อกัน

โมดูลเมนไลน์ UWB ขึ้นอยู่กับสิ่งต่อไปนี้

  • การติดตั้งใช้งาน HAL จากผู้ให้บริการชิป UWB
  • ชุดโปรโตคอลบลูทูธสำหรับการโต้ตอบ OOB ทั้งหมด
  • องค์ประกอบที่ปลอดภัยสำหรับการโต้ตอบบริการที่ปลอดภัยทั้งหมด
  • เฟรมเวิร์กหลักสำหรับการบังคับใช้สิทธิ์รันไทม์ของ UWB