Сверхширокополосный (UWB) модуль, представленный в Android 13, содержит стек UWB над интерфейсом HAL, который основан на спецификации FiRa.
Модуль UWB обеспечивает следующие преимущества для производителей устройств:
- Полный набор UWB-технологий Android доступен для устройств с поддержкой UWB
- Улучшенное качество и совместимость UWB в экосистеме Android
- Более быстрая и гибкая поддержка новых вариантов использования FiRa и обновлений спецификаций
Подробности
Ниже приведены подробные данные о модуле UWB:
- Включает полный стек UWB в AOSP в Android 13, который использует спецификацию UCI, определенную FiRa в качестве интерфейса HAL.
- Позволяет системным приложениям предоставлять пользовательские профили.
- Включает системную API-поверхность, позволяющую системным приложениям использовать пользовательские профили в своих сеансах ранжирования.
- Включает инфраструктуру для предоставления RRO, которую производители устройств могут использовать для настройки поведения стека.
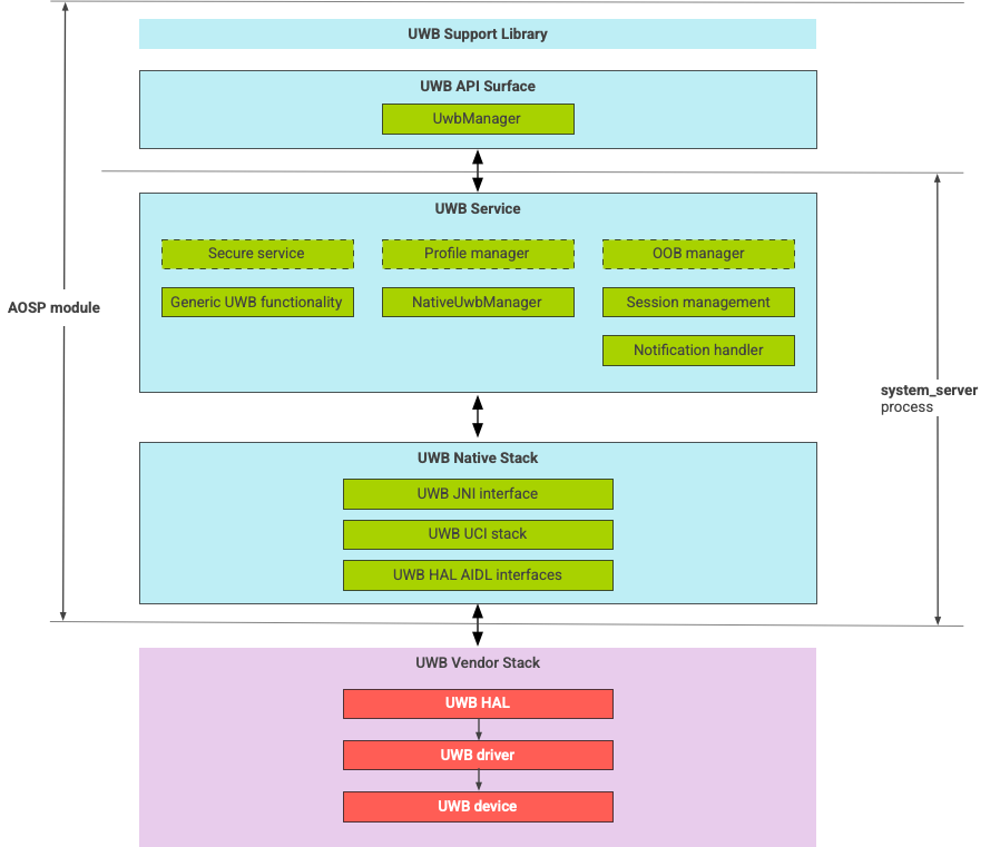
Архитектура стека UWB
Стек UWB состоит из основного модуля UWB и реализации HAL, предоставляемой поставщиком микросхем UWB.

Рисунок 1. Архитектура стека UWB
Граница модуля
Код модуля находится в следующих местах:
UWB Mainline Apex :
com.android.uwbПоверхность UWB API (Java)
- Расположение кода:
packages/modules/Uwb/framework - Процесс:
<bootclasspath>
- Расположение кода:
UwbService (Java)
- Расположение кода:
packages/modules/Uwb/service - Процесс:
system_server
- Расположение кода:
Стек Uwb Native (C++/Rust)
- Расположение кода:
external/uwb - Процесс:
system_server
- Расположение кода:
Интерфейс HAL и реализации (C++)
- Расположение кода интерфейса:
hardware/interfaces/uwb - Расположение кода реализации:
vendor/<vendor-name>/uwb - Процесс:
<vendor defined>
- Расположение кода интерфейса:
Формат упаковки
Модуль UWB ( com.google.android.uwb ) использует формат APEX .
Зависимости
Основной модуль UWB зависит от следующего:
- Реализация HAL от поставщика микросхем UWB.
- Стек Bluetooth для всех OOB-взаимодействий.
- Защищенный элемент для всех безопасных взаимодействий сервисов.
- Основная структура для обеспечения соблюдения разрешений во время выполнения UWB.