UWB

Il modulo a banda ultralarga (UWB), introdotto in Android 13, contiene uno stack UWB sopra l'interfaccia HAL, basato sulla specifica FiRa.

Il modulo UWB offre i seguenti vantaggi per i produttori di dispositivi:

  • Uno stack UWB nativo Android completo disponibile per i dispositivi compatibili con la tecnologia UWB
  • Miglioramento della qualità e dell'interoperabilità dell'UWB nell'ecosistema Android
  • Supporto più rapido e flessibile per nuovi casi d'uso FiRa e aggiornamenti delle specifiche

Dettagli

Di seguito sono riportati i dettagli del modulo UWB:

  • Include uno stack UWB completo in AOSP in Android 13 che utilizza la specifica UCI definita da FiRa come interfaccia HAL.
  • Consente alle app di sistema di eseguire il provisioning di profili personalizzati.
  • Include una superficie API di sistema per consentire alle app di sistema di utilizzare profili personalizzati nelle sessioni di misurazione.
  • Include l'infrastruttura per esporre gli RRO che possono essere utilizzati dai produttori di dispositivi per personalizzare il comportamento dello stack.

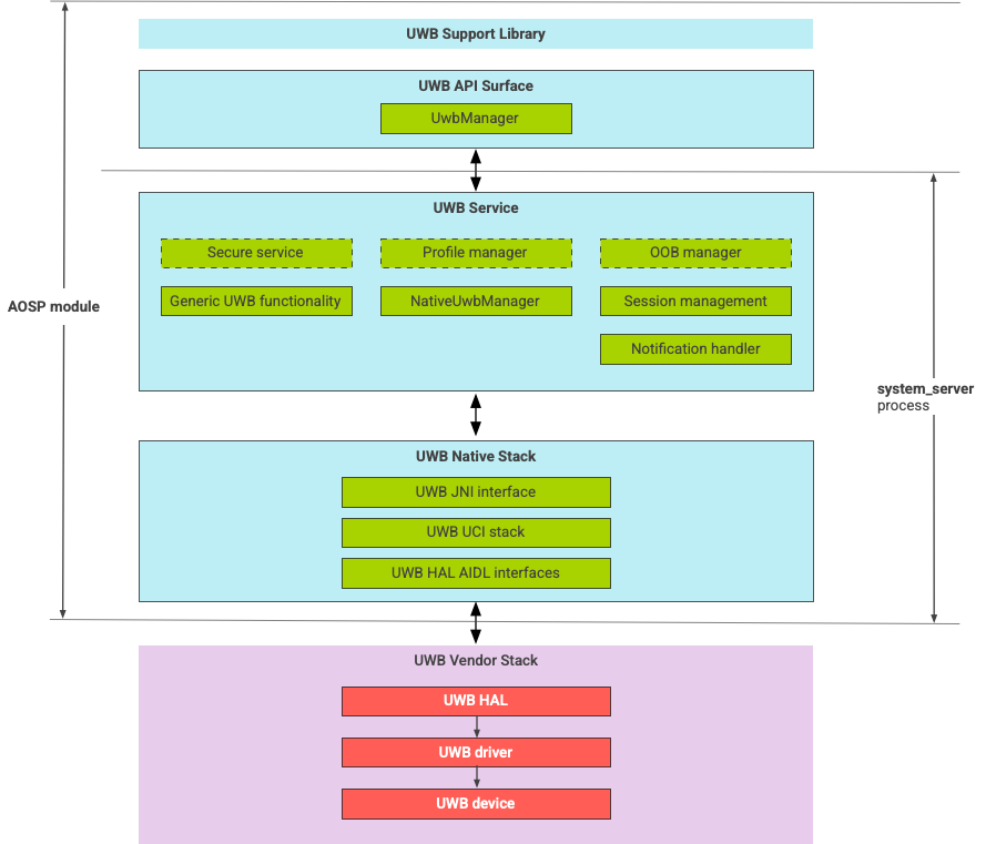
Architettura dello stack UWB

Lo stack UWB è costituito dal modulo principale UWB e dall'implementazione HAL fornita da un fornitore di chip UWB.

Diagramma dell'architettura dello stack UWB

Figura 1. Architettura dello stack UWB

Confine del modulo

Il codice del modulo si trova nelle seguenti posizioni:

  • UWB Mainline Apex: com.android.uwb

    • Superficie API UWB (Java)

      • Posizione del codice: packages/modules/Uwb/framework
      • Procedura: <bootclasspath>
    • UwbService (Java)

      • Posizione del codice: packages/modules/Uwb/service
      • Procedura: system_server
    • Uwb Native stack (C++/Rust)

      • Posizione del codice: external/uwb
      • Procedura: system_server
  • Interfaccia e implementazioni HAL (C++)

    • Posizione del codice dell'interfaccia: hardware/interfaces/uwb
    • Posizione del codice di implementazione: vendor/<vendor-name>/uwb
    • Procedura: <vendor defined>

Formato del pacchetto

Il modulo UWB (com.google.android.uwb) utilizza il formato APEX.

Dipendenze

Il modulo principale UWB dipende da quanto segue:

  • Implementazione HAL da un fornitore di chip UWB.
  • Stack Bluetooth per tutte le interazioni OOB.
  • Elemento sicuro per tutte le interazioni sicure con i servizi.
  • Framework principale per l'applicazione delle autorizzazioni di runtime UWB.