El módulo de banda ultraancha (UWB), que se introdujo en Android 13, contiene una pila de UWB sobre la interfaz de la HAL, que se basa en la especificación de FiRa.
El módulo de UWB proporciona los siguientes beneficios para los fabricantes de dispositivos:
- Una pila de UWB nativa de Android completa disponible para dispositivos compatibles con UWB
- Mejoras en la calidad y la interoperabilidad de la UWB en todo el ecosistema de Android
- Compatibilidad más rápida y flexible con nuevos casos de uso de FiRa y actualizaciones de especificaciones
Detalles
A continuación, se detallan las especificaciones del módulo UWB:
- Incluye una pila de UWB completa en AOSP en Android 13 que usa la especificación de UCI definida por FiRa como la interfaz de HAL.
- Permite que las apps del sistema aprovisionen perfiles personalizados.
- Se incluye una superficie de API del sistema para permitir que las apps del sistema usen perfiles personalizados en sus sesiones de medición.
- Incluye infraestructura para exponer RRO que los fabricantes de dispositivos pueden usar para personalizar el comportamiento de la pila.
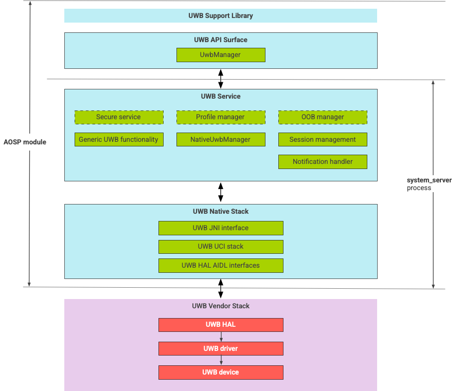
Arquitectura de la pila de UWB
La pila de UWB consta del módulo principal de UWB y la implementación de HAL que proporciona un proveedor de chips de UWB.
Figura 1: Arquitectura de la pila de UWB
Límite del módulo
El código del módulo se encuentra en las siguientes ubicaciones:
UWB Mainline Apex:
com.android.uwbSuperficie de la API de UWB (Java)
- Ubicación del código:
packages/modules/Uwb/framework - Proceso:
<bootclasspath>
- Ubicación del código:
UwbService (Java)
- Ubicación del código:
packages/modules/Uwb/service - Proceso:
system_server
- Ubicación del código:
Pila nativa de UWB (C++/Rust)
- Ubicación del código:
external/uwb - Proceso:
system_server
- Ubicación del código:
Interfaz y las implementaciones de HAL (C++)
- Ubicación del código de la interfaz:
hardware/interfaces/uwb - Ubicación del código de implementación:
vendor/<vendor-name>/uwb - Proceso:
<vendor defined>
- Ubicación del código de la interfaz:
Formato del paquete
El módulo de UWB (com.google.android.uwb) usa el formato APEX.
Dependencias
El módulo principal de UWB depende de lo siguiente:
- Implementación de la HAL de un proveedor de chips de UWB.
- Pila de Bluetooth para todas las interacciones fuera de banda.
- Elemento seguro para todas las interacciones de servicios seguros.
- Es el framework principal para la aplicación del permiso de tiempo de ejecución de UWB.