UWB

Das in Android 13 eingeführte Ultrabreitband-Modul (UWB) enthält einen UWB-Stack über der HAL-Schnittstelle, der auf der FiRa-Spezifikation basiert.

Das UWB-Modul bietet Geräteherstellern folgende Vorteile:

  • Ein vollständiger nativer UWB-Stack für Android, der für UWB-fähige Geräte verfügbar ist
  • Verbesserte Qualität und Interoperabilität von UWB im gesamten Android-Ökosystem
  • Schnellere und flexiblere Unterstützung für neue FiRa-Anwendungsfälle und Spezifikationsupdates

Details

Im Folgenden finden Sie Details zum UWB-Modul:

  • Enthält einen vollständigen UWB-Stack in AOSP in Android 13, der die von FiRa definierte UCI-Spezifikation als HAL-Schnittstelle verwendet.
  • Ermöglicht System-Apps, benutzerdefinierte Profile bereitzustellen.
  • Enthält eine System-API-Oberfläche, mit der System-Apps benutzerdefinierte Profile in ihren Ranging-Sitzungen verwenden können.
  • Enthält die Infrastruktur zum Bereitstellen von RROs, die von Geräteherstellern verwendet werden können, um das Verhalten des Stacks anzupassen.

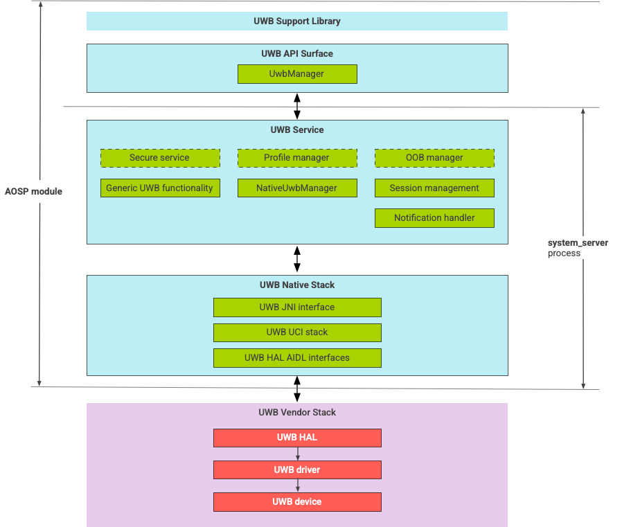
UWB-Stack-Architektur

Der Ultrabreitband-Stack besteht aus dem Ultrabreitband-Mainline-Modul und der HAL-Implementierung, die von einem Ultrabreitband-Chiphersteller bereitgestellt wird.

Diagramm der UWB-Stack-Architektur

Abbildung 1: UWB-Stack-Architektur

Modulgrenze

Der Modulcode befindet sich an den folgenden Speicherorten:

  • UWB Mainline Apex: com.android.uwb

    • UWB-API-Oberfläche (Java)

      • Code-Speicherort: packages/modules/Uwb/framework
      • Prozess: <bootclasspath>
    • UwbService (Java)

      • Code-Speicherort: packages/modules/Uwb/service
      • Prozess: system_server
    • UWB-Native-Stack (C++/Rust)

      • Code-Speicherort: external/uwb
      • Prozess: system_server
  • HAL-Schnittstelle und ‑Implementierungen (C++)

    • Speicherort des Schnittstellencodes: hardware/interfaces/uwb
    • Ort des Implementierungscodes: vendor/<vendor-name>/uwb
    • Prozess: <vendor defined>

Paketformat

Das UWB-Modul (com.google.android.uwb) verwendet das APEX-Format.

Abhängigkeiten

Das UWB-Mainline-Modul hängt von Folgendem ab:

  • HAL-Implementierung von einem UWB-Chiphersteller.
  • Bluetooth-Stack für alle OOB-Interaktionen.
  • Secure Element für alle sicheren Dienstinteraktionen.
  • Kern-Framework für die Durchsetzung von UWB-Laufzeitberechtigungen.