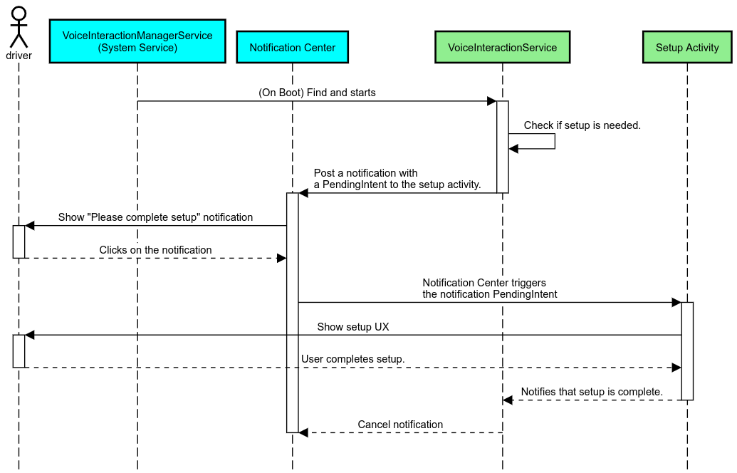
Việc chọn VIA đang hoạt động được thực hiện bằng ManageAssistActivity trong CarSettings. Quy trình này được kích hoạt bởi ứng dụng PackageInstaller, trong phần Ứng dụng mặc định của màn hình Cài đặt.

Hình 1. Ứng dụng mặc định trên màn hình Cài đặt
VIA đã chọn được hiển thị cho hệ thống theo 2 cách:
- Là một phần của dịch vụ hệ thống
RolesManager - Bằng
VoiceInteractionManagerServicethông qua API nội bộAssistUtils.
Bạn có thể lấy danh sách các VIA đề xuất bằng cách sử dụng RolesManager với tên vai trò android.app.role.ASSISTANT.
Kích hoạt bằng cụm từ kích hoạt
Android cung cấp AlwaysOnHotwordDetector dưới dạng một lớp trừu tượng ở trên cùng của DSP phần cứng. Việc này giúp bạn dễ dàng liên kết một VoiceInteractionService với một mô hình giọng nói để nhận dạng giọng nói luôn bật ở chế độ giảm mức sử dụng năng lượng. Đây là luồng tương tác phổ biến và nổi tiếng nhất, trong đó người dùng yêu cầu tương tác với một Ứng dụng thoại (VA) để bắt đầu một cuộc trò chuyện mới. Các phiên thoại bắt đầu theo cách này sẽ được xác định bằng biểu tượng SHOW_SOURCE_ASSIST_GESTURE flag.

Hình 2. Kích hoạt bằng cụm từ kích hoạt
Chú thích. Các dịch vụ hệ thống xuất hiện bằng màu xanh dương nhạt, các thành phần VIA xuất hiện bằng màu xanh lục.
Kích hoạt PTT
Điều này áp dụng cho cả thao tác nhấn nút phần cứng trong thời gian dài hoặc ngắn. Trong AAOS, PTT được xử lý bằng CarInputService. Trong quá trình triển khai mặc định, dịch vụ này sẽ xử lý các sự kiện đầu vào nhận được thông qua Vehicle HAL và trong trường hợp cụ thể là tương tác bằng giọng nói, dịch vụ này sẽ áp dụng logic sau đây cho các sự kiện chính:
- Các sự kiện PTT ngắn (
KeyEvent.KEYCODE_VOICE_ASSIST) được chuyển đếnVoiceInteractionManagerServiceđể bắt đầu một phiên thoại mới. - Các sự kiện PTT dài trước tiên được chuyển đến các bộ nhận tín hiệu chiếu (ví dụ: Android Auto hoặc CarPlay), sau đó đến các thiết bị kết nối qua Bluetooth và cuối cùng là đến ứng dụng VIA cục bộ.
Các phiên bắt đầu bằng quy trình này được xác định bằng SHOW_SOURCE_PUSH_TO_TALK.

Hình 3. Kích hoạt PTT
Để tích hợp nút điều khiển bằng giọng nói trên phần cứng vào AAOS, hãy xem phần tích hợp Automotive Key Input (Đầu vào khoá ô tô).
Kích hoạt tính năng Nhấn để nói (hoặc nút phần mềm)
Bạn có thể kích hoạt hoạt động tương tác bằng giọng nói từ giao diện người dùng hệ thống bằng cách sử dụng AssistUtil. Đây là một API hệ thống ẩn mà chỉ các ứng dụng hệ thống đi kèm (chẳng hạn như giao diện người dùng hệ thống) mới có thể sử dụng. API này cho phép:
- Tương tác với
VoiceInteractionManagerServiceđể bắt đầu phiên điều khiển bằng giọng nói. - Xác định VIA nào hiện đang được chọn.
Để trình bày động ứng dụng VIA đã chọn, giao diện người dùng hệ thống có thể sử dụng RoleManager và theo dõi các thay đổi trên phần tử giữ vai trò cho ROLE_ASSISTANT.
Bạn có thể xem ví dụ về cách triển khai hoạt động kích hoạt TTT trong CarSystemUI, AssistantButton.

Hình 4. Kích hoạt tính năng Nhấn để nói
Tính năng Nhấn để đọc (TTR) của trợ lý thoại
Trong Automotive, những thông báo được đăng lên Trung tâm thông báo và được xác định là thông báoINBOX hoặc INBOX_IN_GROUP (ví dụ: tin nhắn SMS) sẽ có một nút hành động Phát. Nút này cho phép người dùng yêu cầu VIA đã chọn đọc to thông báo và tuỳ chọn trả lời bằng giọng nói.

Hình 5. Thông báo
Để biết thêm thông tin về cách triển khai quy trình này, hãy xem phần Xử lý các lệnh nhắn tin.
Khởi chạy VIA từ trình chạy của ô tô
Giống như mọi ứng dụng khác, VIA có thể bao gồm một hoặc nhiều hoạt động của trình chạy trong tệp kê khai. Nhà phát triển ứng dụng và OEM chấp nhận việc cài đặt sẵn ứng dụng này sẽ quyết định những hoạt động này sẽ làm gì.
Quan trọng. Trong Automotive, tất cả các hoạt động, kể cả hoạt động hệ thống, đều phải tuân theo các quy tắc hạn chế về trải nghiệm người dùng khi lái xe. Nếu trải nghiệm mà bạn muốn bật từ biểu tượng trình chạy phải có sẵn trong khi lái xe, hãy thêm trải nghiệm đó vào danh sách cho phép (nếu bạn là OEM) hoặc chú thích hoạt động bằng siêu dữ liệu distractionOptimized. Để biết thêm thông tin, hãy xem Nguyên tắc về việc gây mất tập trung cho người lái xe.
DSP và HAL âm thanh
Hãy nhớ xem kỹ các nguyên tắc mới về tính năng ghi âm luôn bật đồng thời và HAL âm thanh tại phần Chụp đồng thời. Quyền truy cập vào các API này có thể ảnh hưởng đáng kể đến hiệu suất của tính năng phát hiện từ khoá kích hoạt như được giải thích tại phần Phản hồi từ khoá kích hoạt.
Quyền
Cấp các quyền có đặc quyền hệ thống
Vì người dùng không thể cấp quyền đặc biệt, nên nếu VIA cần bất kỳ quyền nào trong số này, thì OEM phải tải trước APK của họ trong hình ảnh hệ thống và cấp các quyền đó một cách rõ ràng trong bản dựng của họ. Xem phần Yêu cầu cấp quyền.
Để làm vậy, hãy thêm một phần phụ thuộc danh sách cho phép đặc quyền vào dự án của bạn:
Android.bp
android_app {
...
required: ["privapp_allowlist_com.example.myvoicecontrol"],
...
}Thêm tệp quyền danh sách cho phép đặc quyền hệ thống vào thư mục yourdata/etc/car:
vendor/…/data/etc/car/Android.bp
prebuilt_etc { name:privapp_allowlist_com.example.myvoicecontrol", sub_dir: "permissions", src: "com.example.myvoicecontrol.xml", filename_from_src: true, }
vendor/…/data/etc/car/com.example.myvoicecontrol.xml
<?xml version="1.0" encoding="utf-8"?> <permissions> <privapp-permissions package="com.android.car.voicecontrol"> <permission name="android.permission.MEDIA_CONTENT_CONTROL"/> </privapp-permissions> </permissions>
Cấp trước các quyền có mức độ bảo vệ nguy hiểm
Như đã nêu trong phần Yêu cầu quyền, VIA yêu cầu người dùng đồng ý để truy cập vào một số chức năng nhất định. Một số quyền trong số này được cấp trước cho VoiceInteractionService mặc định (xem DefaultPermissionGrantPolicy.java). Để biết thêm thông tin về các quyền đối với trình xử lý mặc định, hãy xem Các quyền chỉ được sử dụng trong trình xử lý mặc định. Bạn cũng có thể cấp trước các quyền bằng cách sử dụng tệp cấu hình default-permissions.xml. Để biết thông tin chi tiết về các hạn chế liên quan đến việc cấp trước quyền, hãy xem Mục 9 trong
Tài liệu định nghĩa về khả năng tương thích (CDD) của Android.
Quan trọng. Trong mọi trường hợp, chỉ VIA mặc định mới được cấp sẵn các quyền này. Nếu hệ thống có nhiều VIA được tải sẵn, thì VIA không phải mặc định phải yêu cầu người dùng cấp quyền một cách rõ ràng trong quá trình thiết lập hoặc trong lần sử dụng đầu tiên.
Phân phối (cài đặt trước và triển khai bản cập nhật)
VIA được cài đặt sẵn phải nằm trong các phân vùng và thư mục /product/priv-apps hoặc /vendor/priv-apps (xem thêm về phân vùng tại Tổng quan về phân vùng và Tạo phân vùng sản phẩm).
Trong trường hợp thứ hai, vì phân vùng nhà cung cấp có thể được cập nhật riêng biệt với hệ thống, nên các ứng dụng được lưu trữ ở đây sẽ không thể truy cập vào các API hệ thống @hide. Tuỳ thuộc vào vị trí của các ứng dụng được cài đặt sẵn, bạn có thể cập nhật dưới dạng OTA (xem phần Bản cập nhật OTA) hoặc thông qua các bản cập nhật ứng dụng từ một cửa hàng ứng dụng.
Tuỳ chỉnh
Như đã đề cập trong phần Các khái niệm dành riêng cho ô tô, tính nhất quán và khả năng tuỳ chỉnh của giao diện người dùng/trải nghiệm người dùng quan trọng hơn trong ô tô so với bất kỳ kiểu dáng nào khác. Để có khả năng tương tác tối đa, bạn nên sử dụng thư viện Giao diện người dùng trên ô tô của AAOS. Thư viện này bao gồm các thành phần và tài nguyên có thể được tích hợp vào các ứng dụng ô tô được thiết kế để OEM tuỳ chỉnh. Bằng cách này, bạn có thể tạo một APK duy nhất theo cách mà giao diện người dùng của APK đó có thể được tuỳ chỉnh theo thiết kế của từng mẫu xe.