Приложение Dashcam разработано для интеграции с AAOS, предоставляя водителям возможности видеозаписи для повышения безопасности. В этом руководстве изложены технические требования, шаги интеграции и передовые методы для обеспечения успешной реализации.
Предпосылки
Прежде чем продолжить, убедитесь, что выполнены следующие предварительные условия:
SDK:
- Требуется SDK 31 или выше.
Аппаратное обеспечение:
- Камеры EVS или Camera2 доступны для AAOS.
- Достаточное внутреннее хранилище или поддержка съемного внешнего хранилища
должны быть доступны для видеозаписи.
Требования к программному обеспечению:
- Поддержка Unbundled. Чтобы узнать больше, см. Unbundled Apps .
- Разрешения. Видеорегистратору требуются системные разрешения.
Получить исходный код
Видеорегистратор является частью AAOS unbundled apps. Чтобы проверить unbundled code, см . Check out the code .
Просмотрите исходный код с помощью Android Code Search .
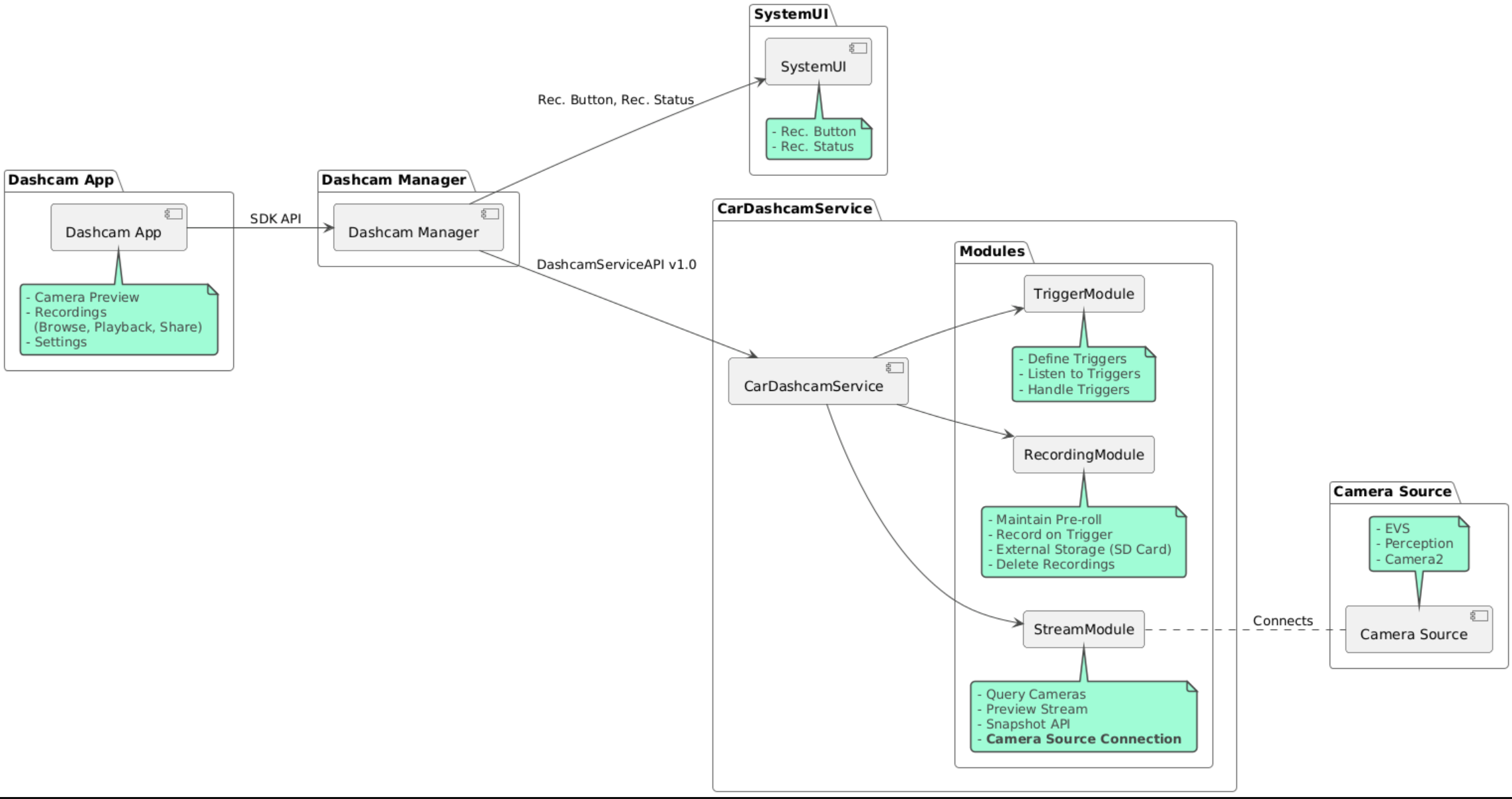
Исходный код представлен в следующих трех модулях:
- Сервис видеорегистратора. Логика потоковой передачи, записи и запуска.
- Dashcam Manager. Подключается к Dashcam Service и предоставляет стабильный API клиентам.
- Приложение Dashcam. Ссылка на приложение Dashcam с использованием API Dashcam Manager

Сборка видеорегистратора
Используйте Soong или Gradle для сборки Dashcam.
Сунг
О Сунге:
mma DashcamService DashcamManager-lib DashcamApp
APK-файлы находятся в out/target/product/[lunch-target]/system/priv-app/
Градл
На Gradle:
./gradlew :dashcam-app:assemble
./gradlew :dashcam-manager:assemble
./gradlew :dashcam-service:assemble
APK-файлы находятся в out/aaos-apps-gradle-build/
Подробные инструкции по сборке Dashcam с помощью Gradle приведены в файле README .
Разрешения
Для работы сервиса Dashcam и приложения Dashcam требуются некоторые системные разрешения.
Самый простой способ предоставить эти разрешения — включить их в готовую настройку с помощью Blueprint или Make.
В проекте:
Android.bp
android_app_import {
name: "DashcamApp-prebuilt",
apk: "DashcamApp.apk",
privileged: true,
certificate: "platform",
required: ["allowed_privapp_com.android.car.dashcam"],
}
prebuilt_etc {
name: "allowed_privapp_com.android.car.dashcam",
sub_dir: "default-permissions",
src: "allowed_privapp_com.android.car.dashcam.xml",
filename_from_src: true,
}
В марке:
dashcam.mk
PRODUCT_PACKAGES += \
DashcamApp
PRODUCT_COPY_FILES :=\
vendor/[path-to-vendor-prebuilts]/apps/Dashcam/allowed_privapp_com.android.car.dashcam:$(TARGET_COPY_OUT_PRODUCT)/etc/permissions/com.android.car.dashcam.xml \
Создайте файл разрешений с именем allowed_privapp_com.android.car.dashcam.xml :
<permissions>
<privapp-permissions package="com.android.car.dashcam.service">
<permission name="" />
</privapp-permissions>
<privapp-permissions package="com.android.car.dashcam.app">
<permission name="" />
</privapp-permissions>
</permissions>
Добавьте разрешения из Манифеста в файл разрешений.
Перед использованием Dashcam предоставьте Camera2 разрешения для службы Dashcam, как показано в AAOS Camera .
Добавьте файл предварительно предоставленных разрешений в файл Blueprint или Make таким же образом, как и файл разрешений.
В pre-grant-permissions-com.android.car.dashcam.xml :
<exceptions>
<exception package="com.android.car.dashcam.service">
<permission name="android.permission.CAMERA" fixed="false" />
<permission name="android.permission.SYSTEM_CAMERA" fixed="false" />
<permission name="android.permission.CAMERA_HEADLESS_SYSTEM_USER" fixed="false" />
</exception>
</exceptions>
В Android.bp :
...
required["pre-grant-permissions-com.android.car.dashcaml"]
...
prebuilt_etc {
name: "pre-grant-permissions-com.android.car.dashcaml",
sub_dir: "default-permissions",
src: "pre-grant-permissions-com.android.car.dashcam.xml",
filename_from_src: true,
}
Дополнительную информацию см. в разделах Интеграция предварительной сборки в образ системы и Добавление списка разрешенных устройств .
Боковая загрузка
Файл разрешений также может быть загружен извне. Используйте этот метод, если предустановленная видеорегистратор не настроена.
Используя файл разрешений, созданный ранее в разделе prebuilds, запустите:
adb root
adb remount
adb push allowed_privapp_com.android.car.dashcam.xml /etc/permissions/allowed_privapp_com.android.car.dashcam.xml
adb shell chmod 644 /etc/permissions/allowed_privapp_com.android.car.dashcam.xml
Добавьте файл разрешений предварительного предоставления аналогично etc/default-permissions/ .
Настроить наложения
Сервис Dashcam имеет накладываемые конфигурации.
Конфигурация сервиса
dashcam-service/res/values/config.xml
Этот файл содержит конфигурации для сервиса:
-
config_fileИмя файла конфигурации триггера в/assets -
allow_internal_storageРазрешить сохранение записей во внутреннем хранилище -
boot_startup_enabledЗапуск службы видеорегистратора при загрузке устройства -
notifications_onПоказывать уведомления при начале записи -
default_app_componentПриложение для видеорегистратора по умолчанию, имеющее глобальный доступ к записям и глобальный доступ к триггерам. -
recording_moduleреализацииIRecordingModule -
streaming_moduleреализацииIStreamingModule -
trigger_moduleИмя компонента реализацииITriggerModule
Конфигурация триггера
Чтобы настроить триггеры записи, создайте копию:
dashcam-service/src/assets/config.xml
и добавьте это в каталог assets. Укажите на этот файл в элементе config_file в файле конфигурации сервиса.
Конфигурация триггера состоит из частей хранилища, камеры и триггера:
Хранилище
Конфигурация хранилища состоит из следующих элементов:
maxStorageUsagePercentМаксимальный процент доступной памяти, которую видеорегистратор использует перед обрезкой записей.maxStorageUsageMegabytesМаксимальный объем памяти в мегабайтах, который видеорегистратор использует перед обрезкой записей.maxAgeHoursBeforePruneМаксимальное количество часов до обрезки записи. Запись может быть обрезана раньше, если соблюдены ограничения по хранению.
Камера
Конфигурация камеры состоит из следующих элементов:
Идентификатор камеры. Идентификатор камеры с префиксом камеры.
prerollLengthMsДлина преролла, сохраняемая с каждым событием.widthНеобязательная ширина буфера, возвращаемого камерой.heightНеобязательная высота буфера, возвращаемого камерой.
<CameraConfig>
<Camera
ID="EVS:1"
prerollLengthMs="10000"
width="1920"
height="1080" />
<Camera
ID="Camera2:1"
prerollLengthMs="10000" />
</CameraConfig>
В этом примере показан идентификатор камеры EVS:1 с 10-секундной предварительной подкруткой при разрешении 1080p и идентификатор камеры Camera2:1 с 10-секундной предварительной подкруткой и шириной и высотой по умолчанию.
Курок
Конфигурация триггера состоит из списка триггеров, определяемых следующим образом:
nameУникальное имя триггера.идентификаторы
cameras.sensorPropertyIDИдентификатор датчика с префиксом группы датчиков. Варианты префикса:VHALилиSENSOR_MANAGER.descriptionОписание триггера, отображаемое в пользовательском интерфейсе.recordingLengthMsДлительность записи после события в миллисекундах.sensorValueTypeТип данных, выдаваемых датчиком. Возможные значения:INT,INT_ARRAY,FLOAT,FLOAT_ARRAYиBOOLEAN, STRING.thresholdTypeКак оценить значение датчика относительноthresholdValue. Варианты:AVERAGE,BOOLEAN,EQUALS,LEAP,LEAP_AVERAGE,LEAP_OVER,PEAKиPEAK_HOLD.thresholdValueЗначение, сравниваемое со значением датчика.thresholdExtraДополнительное значение, необходимое для некоторых типов порогов, таких как диапазон дляAVERAGE.triggerCooldownВремя охлаждения в миллисекундах перед запуском следующего события этого типа.
<EventTriggers>
<EventTrigger
name="AEB"
cameras="EVS:1, EVS:2"
sensorPropertyID="VHAL:289411073"
description="Automatic Emergency Braking"
recordingLengthMs="20000"
sensorValueType="INT"
thresholdType="EQUALS"
thresholdValue="2"
triggerCooldown="5000"/>
</EventTriggers>
В этом примере показан триггер, в котором TriggerModule отслеживает датчик VHAL, выдающий целочисленные значения. TriggerModule сравнивает равенство с пороговым значением. Когда условие равенства выполняется, триггер записывает данные с камер EVS 1 и 2.
<EventTrigger
name="SPEED"
cameras="Camera2:0, Camera2:1, Camera2:2, Camera2:3"
sensorPropertyID="VHAL:291504648"
description="Over speed"
recordingLengthMs="10000"
sensorValueType="FLOAT"
thresholdType="AVERAGE"
thresholdValue="20.0"
thresholdExtra="10"
triggerCooldown="2000"/>
В этом примере показан триггер, в котором TriggerModule отслеживает датчик VHAL, выдающий значения с плавающей точкой. TriggerModule сравнивает среднее значение датчика в диапазоне 10 выборок с пороговым значением 20.0 . Диапазон выборок задается в thresholdExtra . Новое событие может быть запущено только каждые 2000 миллисекунд, как задано в triggerCooldown .
Модули
Сервис Dashcam состоит из трех модулей:
Stream содержит логику обработки потоков с камер.
Запись содержит логику обработки записей.
Trigger содержит логику для запуска записи из данных датчика. API модуля определены в соответствующих интерфейсах
IStreamModule,IRecorderModuleиITriggerModuleи предоставленыDashcamManagerчерезDashcamServiceAPI.
Модули наложения
Служба Dashcam использует dashcam-service/res/values/config.xml для определения, где найти реализации модуля. Для каждого модуля предусмотрены реализации по умолчанию. Однако каждый модуль можно наложить, установив его компонент в соответствующем значении конфигурации.
Задайте имя компонента реализации OEM:
-
IRecorderModuleвrecording_module -
IStreamModuleдляstreaming_module -
ITriggerModuleвtrigger_module
Во время выполнения служба Dashcam создает экземпляр имени компонента, заданного в config.xml для каждого модуля.
Руководство разработчика приложений
Dashcam — это готовое к производству и настраиваемое решение для видеорегистраторов. Dashcam использует API Dashcam Manager для связи с Dashcam service . API Dashcam Manager можно найти по адресу IDashcamManager . Любое приложение с необходимыми разрешениями может использовать Dashcam Manager.
Оверлейный интерфейс
Приложение можно настроить с помощью Runtime Resource Overlays. Чтобы узнать больше, см. Runtime Resource Overlays . Чтобы увидеть список накладываемых элементов, см. overlayable.xml .
Расширить триггеры
Триггеры можно расширить для текущего сеанса с помощью вызова DashcamManager#addTrigger() . Добавленные триггеры сохраняются только для текущего сеанса.
Автозапуск
Автозапуск записи не поддерживается. Однако ручной запуск может быть запущен onBoot с вызовом DashcamManager.startRecording()
Лучшие практики
Хранилище. Настоятельно рекомендуется использовать внешний съемный накопитель.
Пользовательский опыт. Разработайте пользовательский интерфейс приложения Dashcam таким образом, чтобы он был интуитивно понятным и удобным для пользователя, следуя рекомендациям AAOS по дизайну.
Оптимизация производительности. Оптимизируйте производительность приложения, чтобы минимизировать использование ресурсов и обеспечить бесперебойную работу в AAOS.
Поиск неисправностей
Проблемы с подключением камеры. EVS или Camera2 должны поддерживаться и быть доступны в AAOS IVI.
Ошибки хранения. Проверьте доступное место для хранения и управляйте записями. Настоятельно рекомендуется использовать внешнее хранилище, поскольку использование внутреннего хранилища может привести к преждевременному износу хранилища.