Cómo integrar la Dashcam

La app de Dashcam está diseñada para integrarse en AAOS y brindar a los conductores capacidades de grabación de video para mejorar la seguridad. En esta guía, se describen los requisitos técnicos, los pasos de integración y las prácticas recomendadas para garantizar una implementación exitosa.

Requisitos previos

Antes de continuar, asegúrate de que se cumplan estas condiciones previas:

SDK:

  • Se requiere el SDK 31 o una versión posterior.

Hardware:

  • Cámaras EVS o Camera2 disponibles para AAOS
  • Debe haber suficiente espacio de almacenamiento interno o compatibilidad con almacenamiento externo extraíble
    para las grabaciones de video.

Requisitos de software:

  • Asistencia sin paquete. Para obtener más información, consulta Apps sin empaquetar.
  • Permisos. La cámara para el automóvil requiere permisos del sistema.

Obtén el código fuente

La cámara para el automóvil forma parte de las apps sin empaquetar de AAOS. Para consultar el código sin agrupar, consulta Cómo consultar el código.

Explora el código fuente con Android Code Search.

El código fuente se proporciona en estos tres módulos:

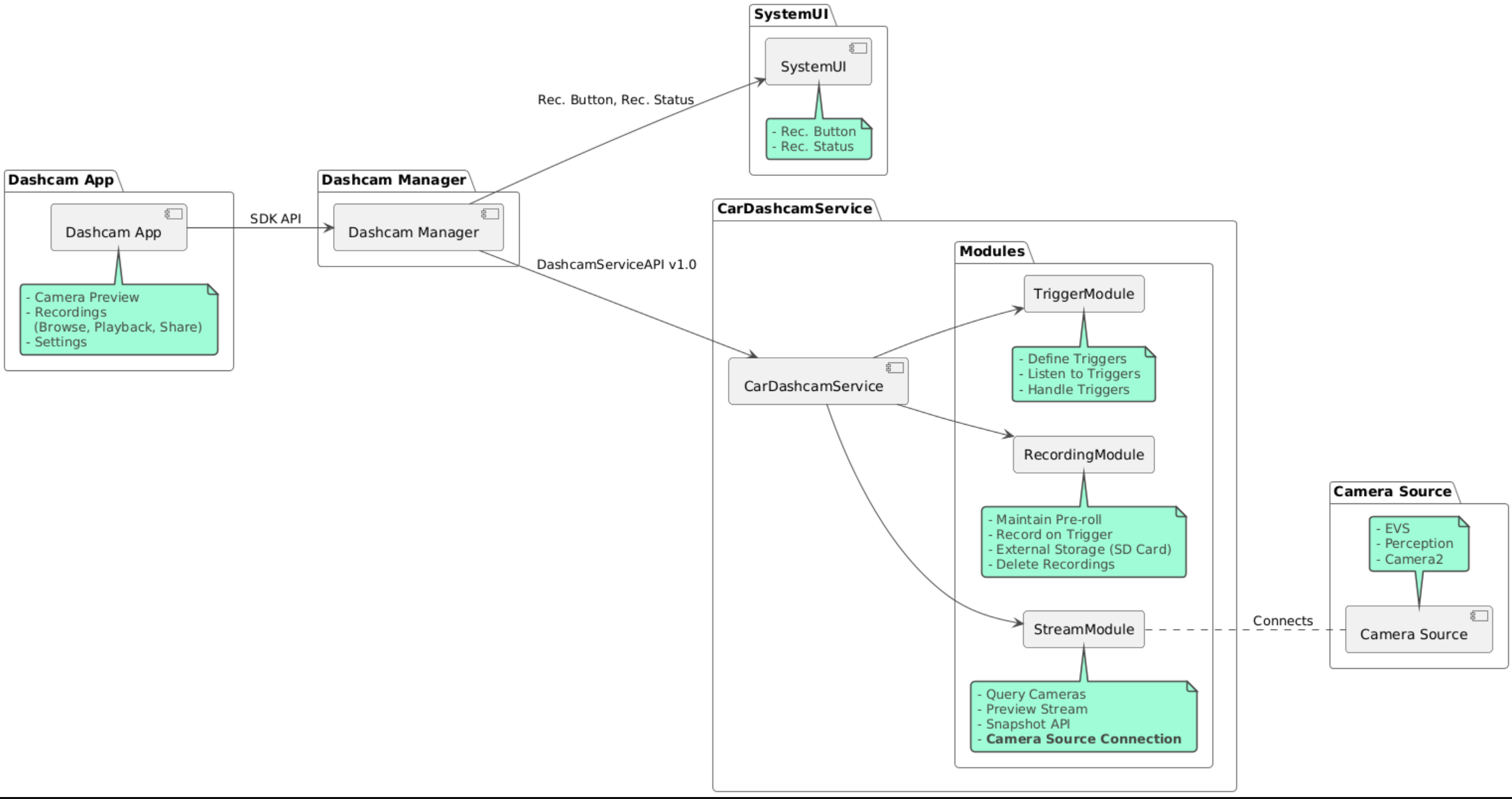
  • Servicio de Dashcam Lógica de transmisión, grabación y activación.
  • Dashcam Manager. Se conecta al servicio de la cámara para salpicadero y expone una API estable a los clientes.
  • App de Dashcam. Aplicación de referencia de Dashcam que usa la API de Dashcam Manager

Diagrama de la arquitectura

Cómo compilar Dashcam

Usa Soong o Gradle para compilar la cámara de salpicadero.

Soong

En Soong:

mma DashcamService DashcamManager-lib DashcamApp

Los APKs se encuentran en out/target/product/[lunch-target]/system/priv-app/.

Gradle

En Gradle:

./gradlew :dashcam-app:assemble
./gradlew :dashcam-manager:assemble
./gradlew :dashcam-service:assemble

Los APKs se encuentran en out/aaos-apps-gradle-build/.

En el archivo README, se proporcionan instrucciones detalladas para compilar la cámara de tablero con Gradle.

Permisos

Se requieren varios permisos del sistema para el servicio y la app de la cámara para salpicadero.

La forma más sencilla de otorgar estos permisos es incluirlos en una configuración precompilada con Blueprint o Make.

En Blueprint:

Android.bp
android_app_import {
    name: "DashcamApp-prebuilt",
    apk: "DashcamApp.apk",
    privileged: true,
    certificate: "platform",
    required: ["allowed_privapp_com.android.car.dashcam"],
}

prebuilt_etc {
    name: "allowed_privapp_com.android.car.dashcam",
    sub_dir: "default-permissions",
    src: "allowed_privapp_com.android.car.dashcam.xml",
    filename_from_src: true,
}

En Make:

dashcam.mk
PRODUCT_PACKAGES += \
    DashcamApp
PRODUCT_COPY_FILES :=\
vendor/[path-to-vendor-prebuilts]/apps/Dashcam/allowed_privapp_com.android.car.dashcam:$(TARGET_COPY_OUT_PRODUCT)/etc/permissions/com.android.car.dashcam.xml \

Crea un archivo de permisos llamado allowed_privapp_com.android.car.dashcam.xml:

<permissions>
  <privapp-permissions package="com.android.car.dashcam.service">
      <permission name="" />
  </privapp-permissions>
  <privapp-permissions package="com.android.car.dashcam.app">
      <permission name="" />
  </privapp-permissions>
</permissions>

Agrega permisos del manifiesto al archivo de permisos.

Antes de usar la Dashcam, otorga permisos de Camera2 al servicio de Dashcam, como se muestra en Cámara de AAOS.

Agrega el archivo de permisos otorgados de antemano al archivo Blueprint o Make de la misma manera que el archivo de permisos.

En pre-grant-permissions-com.android.car.dashcam.xml:

<exceptions>
    <exception package="com.android.car.dashcam.service">
        <permission name="android.permission.CAMERA" fixed="false" />
        <permission name="android.permission.SYSTEM_CAMERA" fixed="false" />
        <permission name="android.permission.CAMERA_HEADLESS_SYSTEM_USER" fixed="false" />
    </exception>
</exceptions>

En Android.bp:

...
required["pre-grant-permissions-com.android.car.dashcaml"]
...

prebuilt_etc {
    name: "pre-grant-permissions-com.android.car.dashcaml",
    sub_dir: "default-permissions",
    src: "pre-grant-permissions-com.android.car.dashcam.xml",
    filename_from_src: true,
}

Para obtener más información, consulta Cómo integrar una compilación previa en una imagen del sistema y Cómo agregar una lista de entidades permitidas.

Transferencia

El archivo de permisos también se puede transferir de forma lateral. Usa este método cuando no esté configurada la cámara para salpicadero precompilada.

Con el archivo de permisos creado en la sección de compilaciones anteriores, ejecuta lo siguiente:

adb root
adb remount
adb push allowed_privapp_com.android.car.dashcam.xml /etc/permissions/allowed_privapp_com.android.car.dashcam.xml
adb shell chmod 644 /etc/permissions/allowed_privapp_com.android.car.dashcam.xml

Agrega el archivo de permisos previos a la concesión de manera similar a etc/default-permissions/.

Configura superposiciones

El servicio de cámara para salpicadero tiene configuraciones superpuestas.

Configuración del servicio

dashcam-service/res/values/config.xml

Este archivo contiene parámetros de configuración para el servicio:

  • config_file Es el nombre del archivo de configuración del activador en /assets.
  • allow_internal_storage Permite que las grabaciones se guarden en el almacenamiento interno.
  • boot_startup_enabled Inicio del servicio de Dashcam cuando se inicia el dispositivo
  • notifications_on Mostrar notificaciones cuando comienza la grabación
  • default_app_component La app de cámara para salpicadero predeterminada, que tiene acceso a grabaciones globales y a activadores globales
  • recording_module ComponentName de la implementación de IRecordingModule
  • streaming_module ComponentName de la implementación de IStreamingModule
  • trigger_module ComponentName de la implementación de ITriggerModule

Configuración del activador

Para configurar los activadores de grabación, crea una copia de lo siguiente:

dashcam-service/src/assets/config.xml

y agrégalo al directorio de recursos. Dirige este archivo al elemento config_file en el archivo de configuración del servicio.

La configuración del activador consta de partes de almacenamiento, cámara y activador:

Almacenamiento

La configuración de almacenamiento tiene los siguientes elementos:

  • maxStorageUsagePercent Es el porcentaje máximo de almacenamiento disponible que usa la cámara para salpicadero antes de eliminar las grabaciones.

  • maxStorageUsageMegabytes Es la cantidad máxima de almacenamiento en megabytes que usa la cámara para salpicadero antes de eliminar las grabaciones.

  • maxAgeHoursBeforePrune Cantidad máxima de horas antes de que se elimine una grabación. Una grabación se puede reducir antes si se cumplen los límites de almacenamiento.

Cámara

La configuración de la cámara tiene los siguientes elementos:

  • ID de la cámara. Es el ID de la cámara con el prefijo de la cámara.

  • prerollLengthMs Es la duración del preroll que se almacenará con cada evento.

  • width Ancho opcional del búfer que muestra la cámara.

  • height Es la altura opcional del búfer que muestra la cámara.

<CameraConfig>
  <Camera
      ID="EVS:1"
      prerollLengthMs="10000"
      width="1920"
      height="1080" />
  <Camera
      ID="Camera2:1"
      prerollLengthMs="10000" />
</CameraConfig>

En este ejemplo, se muestra el ID de cámara EVS:1 con un preroll de 10 segundos en 1080p y el ID de cámara Camera2:1 con un preroll de 10 segundos y un ancho y una altura predeterminados.

Activador

La configuración del activador consta de una lista de activadores definidos por lo siguiente:

  • name Es el nombre único del activador.

  • cameras Los IDs de las cámaras

  • ID sensorPropertyID del sensor con el prefijo del grupo de sensores. Las opciones de prefijo son VHAL o SENSOR_MANAGER.

  • description Descripción del activador que se muestra en la IU.

  • recordingLengthMs Es la duración después del evento que se debe grabar, expresada en milisegundos.

  • sensorValueType Tipo de datos que produce el sensor. Las opciones son INT, INT_ARRAY, FLOAT, FLOAT_ARRAY y BOOLEAN, STRING.

  • thresholdType Cómo evaluar el valor del sensor en función de thresholdValue Las opciones son AVERAGE, BOOLEAN, EQUALS, LEAP, LEAP_AVERAGE, LEAP_OVER, PEAK y PEAK_HOLD.

  • thresholdValue Es el valor comparado con el valor del sensor.

  • thresholdExtra Es un valor adicional necesario para algunos tipos de umbrales, como el rango para AVERAGE.

  • triggerCooldown Tiempo de inactividad en milisegundos antes de activar otro evento de este tipo.

<EventTriggers>
  <EventTrigger
      name="AEB"
      cameras="EVS:1, EVS:2"
      sensorPropertyID="VHAL:289411073"
      description="Automatic Emergency Braking"
      recordingLengthMs="20000"
      sensorValueType="INT"
      thresholdType="EQUALS"
      thresholdValue="2"
      triggerCooldown="5000"/>
</EventTriggers>

En este ejemplo, se muestra un activador en el que TriggerModule supervisa un sensor de VHAL que produce valores enteros. TriggerModule compara la igualdad con el valor del umbral. Cuando se cumple la condición de igualdad, un activador graba en las cámaras de EVS 1 y 2.

<EventTrigger
            name="SPEED"
            cameras="Camera2:0, Camera2:1,  Camera2:2,  Camera2:3"
            sensorPropertyID="VHAL:291504648"
            description="Over speed"
            recordingLengthMs="10000"
            sensorValueType="FLOAT"
            thresholdType="AVERAGE"
            thresholdValue="20.0"
            thresholdExtra="10"
            triggerCooldown="2000"/>

En este ejemplo, se muestra un activador en el que TriggerModule supervisa un sensor de VHAL que produce valores de número de punto flotante. TriggerModule compara el promedio del sensor en un rango de 10 muestras con el valor umbral de 20.0. El rango de muestra se establece en thresholdExtra. Un evento nuevo solo se puede activar cada 2000 milisegundos, como se establece en triggerCooldown.

Módulos

El servicio de cámara para salpicadero consta de tres módulos:

  • Transmisión contiene la lógica para controlar las transmisiones de las cámaras.

  • Recording contiene la lógica para controlar las grabaciones.

  • Trigger contiene la lógica para activar una grabación a partir de los datos del sensor. Las APIs de los módulos se definen en sus interfaces correspondientes, IStreamModule, IRecorderModule y ITriggerModule, y se exponen a DashcamManager a través de DashcamServiceAPI.

Módulos superpuestos

El servicio de Dashcam usa dashcam-service/res/values/config.xml para determinar dónde encontrar las implementaciones de los módulos. Se proporcionan implementaciones predeterminadas para cada módulo. Sin embargo, cada módulo se puede superponer configurando su componente en el valor de configuración correspondiente.

Establece el nombre del componente de implementación del OEM de lo siguiente:

  • De IRecorderModule a recording_module
  • De IStreamModule a streaming_module
  • De ITriggerModule a trigger_module

Durante el tiempo de ejecución, el servicio de la cámara para salpicadero crea una instancia del nombre del componente establecido en config.xml para cada módulo.

Guía para desarrolladores de apps

Dashcam es una solución de cámara para salpicadero y personalizable lista para producción. La cámara de salpicadero usa las APIs de Dashcam Manager para comunicarse con Dashcam service. Puedes encontrar la API de Dashcam Manager en IDashcamManager. Cualquier app con los permisos necesarios puede usar Dashcam Manager.

OverlayUI

La app se puede personalizar con superposiciones de recursos del entorno de ejecución. Para obtener más información, consulta Superposiciones de recursos del entorno de ejecución. Para ver la lista de elementos superpuestos, consulta overlayable.xml.

Activadores extendidos

Los activadores se pueden extender para la sesión actual con una llamada a DashcamManager#addTrigger(). Los activadores agregados solo persisten para la sesión actual.

Inicio automático

No se admite la grabación con inicio automático. Sin embargo, se puede iniciar un activador manual onBoot con una llamada a DashcamManager.startRecording().

Prácticas recomendadas

  • Almacenamiento. Se recomienda usar almacenamiento externo extraíble.

  • Experiencia del usuario. Diseña la IU de la app de Dashcam para que sea intuitiva y fácil de usar, y cumple con los lineamientos de diseño de AAOS.

  • Optimización del rendimiento. Optimiza el rendimiento de la app para minimizar el uso de recursos y garantizar un funcionamiento fluido en AAOS.

Solución de problemas

  • Problemas de conectividad de la cámara EVS o Camera2 deben ser compatibles y estar disponibles en el IVI de AAOS.

  • Errores de almacenamiento Verifica el espacio de almacenamiento disponible y administra las grabaciones. Se recomienda usar el almacenamiento externo, ya que el uso del almacenamiento interno puede hacer que se desgaste antes de tiempo.